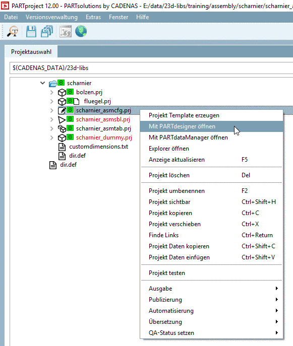
Wählen Sie in PARTproject eine Konfiguration und klicken Sie auf den Kontextmenübefehl Mit PARTdesigner öffnen.
![]() | Hinweis |
|---|---|
Hier im Beispiel wurde bei der Projektanlage eine Namenskonvention (Konfigurationszusatz von "_asmcfg" im Namen) verwendet. | |
-> Die Konfiguration wird in PARTdesigner geöffnet.
-> Die Konfigurationselemente sind zwar im Dockingfenster Konfigurator bereits angelegt, müssen aber erst ausgewählt werden.
-> Die Dockingfenster Tabelle, 3D-Ansicht sind noch leer. Im Dockingfenster Aufbau ist zunächst nur der Name der Baugruppe zu sehen.
Klicken Sie wechselweise auf die angezeigten Elemente unter Aufbau und zur Auswahl der gewünschten Ausprägung auf eine Tabellenzeile (falls es mehrere Zeilen gibt), bis die komplette Konfiguration aufgebaut ist.
Ein komplettes Beispiel hierzu finden Sie unter Abschnitt 7.13.3.3, „Assembly-Konfiguration testen“.

![[Hinweis]](https://webapi.partcommunity.com/service/help/latest/pages/de/ecatalogsolutions/doc/images/note.png)

