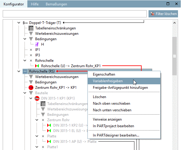
Klicken Sie im Dockingfenster Konfigurator, im Kontextmenü der "Rohrschelle (R)", auf den Befehl Variablenfreigaben.
Wählen Sie Teil und Variable des Teils (hier KP1 und NR).
Diese Freigabe wird für die korrekte Zeilenauswahl im Bauteil "KP1" verwendet.
Verfahren Sie genauso für "H1" und "S2". Diese Freigaben werden später für die Translation der Rohrschelle verwendet.

![[Hinweis]](https://webapi.partcommunity.com/service/help/latest/pages/de/installation/doc/images/note.png)

