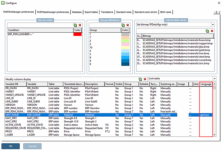
Mit V12 kann für einzelne ERP-Felder die Sprache explizit angegeben werden, sodass Stemming[9] erfolgreich angewendet werden kann.
Der Eintrag im Feld MAT_NAME lautet "Aluminiumlegierung".
Eine Suche mit dem Begriff "Aluminiumlegierung" wird in allen Sprachen erfolgreich sein.
Bei deutscher Benutzeroberfläche werden die zerlegten Begriffe "Aluminium" oder "Legierung" ebenfalls gefunden, da Stemming angewendet wird.
Bei englischer Benutzeroberfläche können diese Begriffe ebenfalls gefunden werden, allerdings nur, wenn in der Spalte Sprache [Language] die tatsächlich verwendete Sprache eingetragen ist; ansonsten würde Stemming nicht funktionieren.

