Das Format PDT ist für die strukturierte Weitergabe von Produktinformationen konzipiert. PDT steht für Product Data Template und wurde initial von der CIBSE (Chartered Institution of Building Services Engineers) in GB als Struktur festgelegt. Trägerformat der Informationen sind üblicherweise Excel Dokumente die nach der PDT Struktur aufgebaut sind. CADENAS hat hierzu die Struktur der verfügbaren Templates in einer Klassifikation abgebildet und bietet das Ausgabe- / Trägerformat Excel als Dateiexport an. Voraussetzung hierfür ist ein entsprechend klassifiziertes Katalogteil.
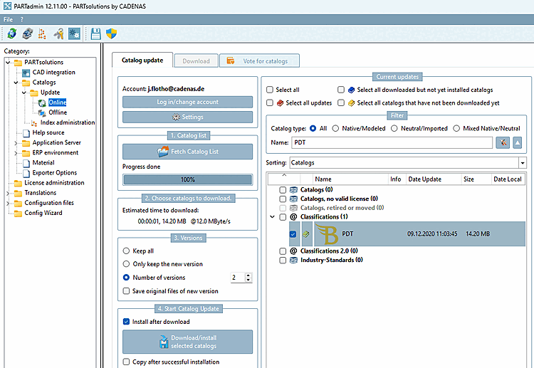
Installieren Sie bei Bedarf die Klassifikation via PARTadmin -> Katalogaktualisierung -> Online
Templates: Die produktspezifischen Templates werden über die Klassifikation gepflegt und vertrieben.
Aufruf: Export-Menü -> Export in Datei -> Sonstige -> PDT
Einstellungen sind nicht nötig, bzw. haben keine Auswirkung auf den Dateiexport, da keine Geometrie übertragen wird.



