Damit die Suchunterstützungsfunktion TagCloud im PARTdataManager ausschließlich korrekte Begriffe anzeigt, ist es notwendig, dass vorher alle unrelevanten Begriffe manuell im Katalog ausgeschlossen werden.
Dafür gibt es im PARTproject -> Katalog-Hauptordner -> Register Allgemein eine Funktion Häufig verwendete Begriffe ausschließen (TagCloud).
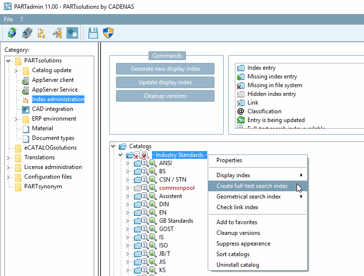
Bevor die Funktion gestartet wird, ist es wichtig, den Volltextsuchindex neu zu erstellen.
PARTadmin -> Kategorie Indexverwaltung -> Kontextmenü Katalog-Hauptordner -> Volltextsuchindex erstellen.
Siehe Kontextmenübefehle im Einzelnen.
Anschließend wird empfohlen nach folgendem Prinzip vorzugehen:
Sortierung der Häufigkeit durch Klick auf den Spalten-Header --> die hohen Zahlen oben
Klick auf Alles Selektieren unten im Fenster, sodass alle Einträge zunächst markiert sind.
Danach von oben nach unten die Liste durchgehen und min. 30-50 Begriffe wieder einschließen, indem der Haken entfernt wird.
Der Vorgang ist, wenn möglich, mit allen Sprachen zu wiederholen (Menü oben links im Fenster), mindestens aber für Deutsch und Englisch.
Das Ergebnis ist anschließend im PARTdataManager nochmals visuell zu überprüfen.


