Die Funktion Batchlauf Deeplinks erzeugen [Batch process generate deeplinks] beinhaltet die gleiche Funktionalität wie die Funktion Deeplinks erzeugen [Generate deeplinks]. Detaillierte Informationen finden Sie dort.
Hier haben Sie zusätzlich die Möglichkeit einzelne Verzeichnisse und Projekte auszuwählen.
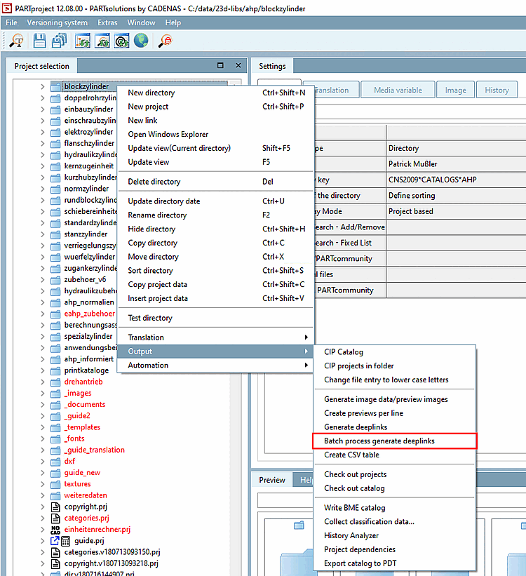
Der Aufruf erfolgt via Kontextmenübefehl Ausgabe [Output] > Batchlauf Deeplinks erzeugen [Batch process generate deeplinks].
Kontextmenübefehl Ausgabe [Output] > Batchlauf Deeplinks erzeugen [Batch process generate deeplinks]
-> Die Dialogseite Batchlauf Deeplinks erzeugen [Batch process generate deeplinks] wird geöffnet.

![Kontextmenübefehl Ausgabe [Output] > Batchlauf Deeplinks erzeugen [Batch process generate deeplinks]](https://webapi.partcommunity.com/service/help/latest/pages/de/partsolutions_admin/doc/resources/img/img_7e9c04e2746b44a59159adf14b8d1359.png)
