Werden im
PARTdataManager beispielsweise mittels
Datensatz zur Linkdatenbank hinzufügen
(Variante)
Varianten in die Tabelle eingefügt, ist die korrekte
Einsortierung nicht immer sichergestellt.
Sie können in einem eigenen Dialog bestimmen, nach welchem Schema die Einsortierung für das geöffnete Projekt erfolgen soll. Eine manuelle Bearbeitung der PRJTABLE entfällt dadurch.
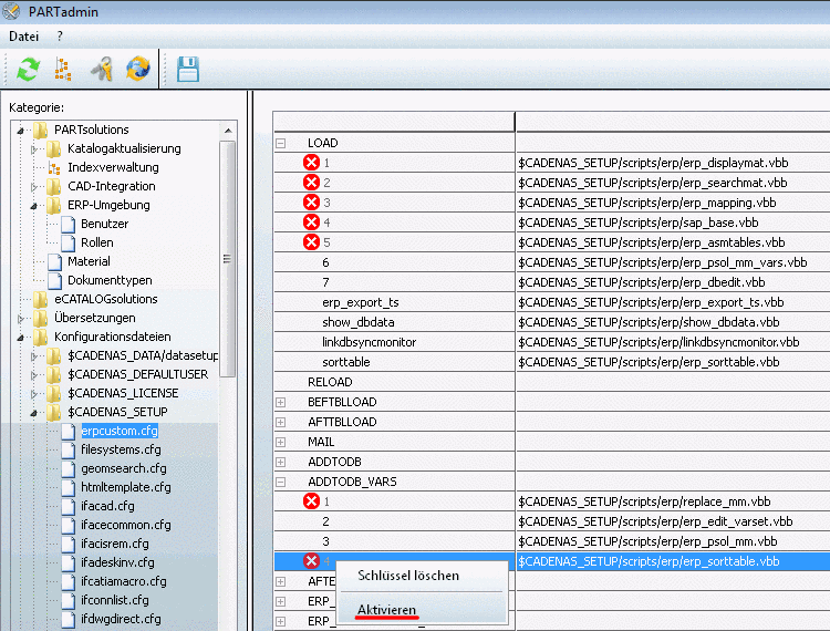
Aktivieren Sie
hierzu in der Konfigurationsdatei unter $CADENAS_SETUP/erpcustom.cfg, im
Block ADDTODB_VARS den
Schlüssel mit dem Wert $CADENAS_SETUP/scripts/erp/erp_sorttable.vbb.
Sollte der Schlüssel nicht vorhanden sein, tragen Sie ihn bitte selbst
ein.
Ist die Aktivierung des Schlüssels erfolgt, dann erscheint, nachdem eine Variante gesetzt wurde, das Dialogfenster Sortierung ändern?. Der Dialog erscheint solange, bis in einem bestimmten Projekt die Sortierreihenfolge explizit bestimmt wurde.
Wollen Sie die Sortierung für dieses Projekt umdefinieren? - >
-> Es öffnet sich das Dialogfenster Ändern der Sortierreihenfolge.
Sie können das Dialogfenster jederzeit über die Schaltfläche Sortierreihenfolge für aktuell geöffnetes Projekt festlegen
aufrufen.Wollen Sie die Sortierung für dieses Projekt umdefinieren? - >
Die Variante wird standardmäßig unterhalb der Zeile einsortiert, von der aus sie erstellt wurde.
Im Folgenden ist der Ablauf im Ganzen beschrieben:
Selektieren Sie eine Zeile (möglichst genau oberhalb der einzufügenden Variante).
Klicken Sie auf das Icon Datensatz zur Linkdatenbank hinzufügen (Variante).
Geben Sie bei der gewünschten Variablen den Wert ein und bestätigen Sie mit .
-> Es öffnet sich das Dialogfenster Neue Ident-Nummer.
Geben Sie die fehlenden Daten ein, bzw. wählen Sie diese im Listenfeld aus und bestätigen Sie mit .
Möchten Sie, dass ein Hinweis erscheint, dass die Einsortierung von Varianten evtl. unlogisch ist und auf die Möglichkeit hinweist, die Sortierung für dieses Projekt explizit zu bestimmen?
Wenn Ja, dann aktivieren Sie bitte in der Konfigurationsdatei unter
$CADENAS_SETUP/erpcustom.cfg, im BlockADDTODB_VARSden Schlüssel mit dem Wert$CADENAS_SETUP/scripts/erp/erp_sorttable.vbb. Sollte der Schlüssel nicht vorhanden sein, tragen Sie ihn bitte selbst ein.Ist die Aktivierung des Schlüssels erfolgt, dann erscheint, nachdem eine Variante gesetzt wurde, das Dialogfenster Sortierung ändern?. Der Dialog erscheint solange, bis in einem bestimmten Projekt die Sortierreihenfolge explizit bestimmt wurde.
Wollen Sie die Sortierung für dieses Projekt umdefinieren? - >
-> Es öffnet sich das Dialogfenster Ändern der Sortierreihenfolge. Siehe nächster Punkt. Sie können das Dialogfenster jederzeit über die Schaltfläche Sortierreihenfolge für aktuell geöffnetes Projekt festlegen
aufrufen.Wollen Sie die Sortierung für dieses Projekt umdefinieren? - >
Die Variante wird standardmäßig unterhalb der Zeile einsortiert, von der aus sie erstellt wurde.
Klicken Sie auf das Icon Sortierreihenfolge für aktuell geöffnetes Projekt festlegen.
-> Es öffnet sich das Dialogfenster Ändern der Sortierreihenfolge.
Geben Sie unter Neue Sortierung kommasepariert die Variablen ein, anhand derer die Sortierung vorgenommen werden soll.
Bestätigen Sie mit . -> Die neue Sortierung wird sofort ausgeführt.





![[Hinweis]](https://webapi.partcommunity.com/service/help/latest/pages/de/partsolutions_admin/doc/images/note.png)

