If in PARTdataManager, variants are added to the
table via Add dataset to link database (variant)
for example, the correct sorting is not always
ensured.
You can determine the schema for the sorting, for the currently opened project in an own dialog. A manual editing of the PRJTABLE table is then obsolete.
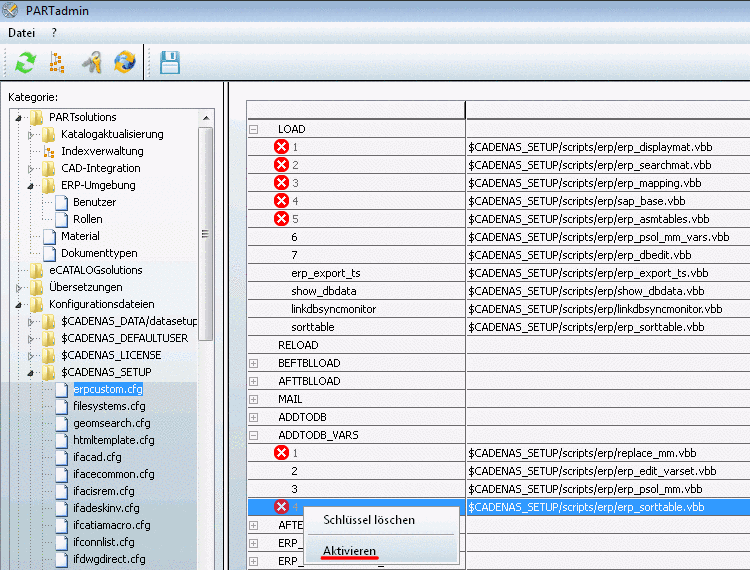
Therefor, in the
configuration file under $CADENAS_SETUP/erpcustom.cfg, in
the block ADDTODB_VARS, activate the key
with the value $CADENAS_SETUP/scripts/erp/erp_sorttable.vbb.
Should the key not exist then please add it yourself.
Once the activation of the key happened the dialog box Change sorting order? appears when a variant is set. Not before the sorting has been explicitly determined for a certain project, the dialog box won't appear anymore.
Do you want to redefine the sorting for this project? - >
-> The dialog box Change sorting order opens.
You can call the dialog box anytime by clicking on the button Set the sorting order for currently opened project
.Do you want to redefine the sorting for this project? - >
By default the variant is sorted below that line, from where it was created.
In the following the procedure is completely described:
Select a line (preferably exactly above the variant to be inserted).
Click on the icon Add dataset to link database (variant).
-> The dialog box Create variant opens.
At the desired variable, insert the desired value and confirm with .
-> The dialog box new ident-no. opens.
Enter the missing data or select it in the respective list field and confirm with .
Do you want a message to be displayed that the sorting of variants is possibly illogical and point out the opportunity to explicitly determine the sorting?
If yes, then please activate the following key: Configuration file
$CADENAS_SETUP/erpcustom.cfg, sectionADDTODB_VARS, key with the value$CADENAS_SETUP/scripts/erp/erp_sorttable.vbb. Should the key not be available, then please insert it yourself.Once the activation of this key is performed, the dialog box Change sorting order? appears, when a variant has been set. Not before the sorting has been explicitly determined for a certain project, the dialog box won't appear anymore.
Do you want to redefine the sorting for this project? - >
-> The dialog box Change sorting order opens. See next point. You can call the dialog box anytime by clicking on the button Set the sorting order for currently opened project
.Do you want to redefine the sorting for this project? - >
By default the variant is sorted below that line, from where it was created.
Click on the icon Set the sorting order for currently opened project.
-> The dialog box Change sorting order opens.
Under New sorting order, insert the variables (comma separated), by which the sorting shall be performed.
Confirm by clicking on . -> The new sorting is immediately executed.





![[Note]](https://webapi.partcommunity.com/service/help/latest/pages/en/partsolutions_admin/doc/images/note.png)

