- 7.10.1. 2D-Ableitung erzeugen
- 7.10.1.1. Aufruf 2D-Ableitung
- 7.10.1.2. Dialogfenster "2D-Ansicht"
- 7.10.1.2.1. Standardansichten
- 7.10.1.2.2. Kombinationsansichten
- 7.10.1.2.3. Einstellungen/Sichtbarkeit
- 7.10.1.2.4. Alternative 2D-Größe / Zeichnungsansicht auf Blatt optimieren
- 7.10.1.2.5. Bemaßung vor Export im PARTdataManager zufügen
- 7.10.1.2.6. Spezielle Ableitungen oder technische Ansichten ans CAD-System übergeben
- 7.10.1.3. Kontextmenü und Schaltflächen im Dialogfenster ""
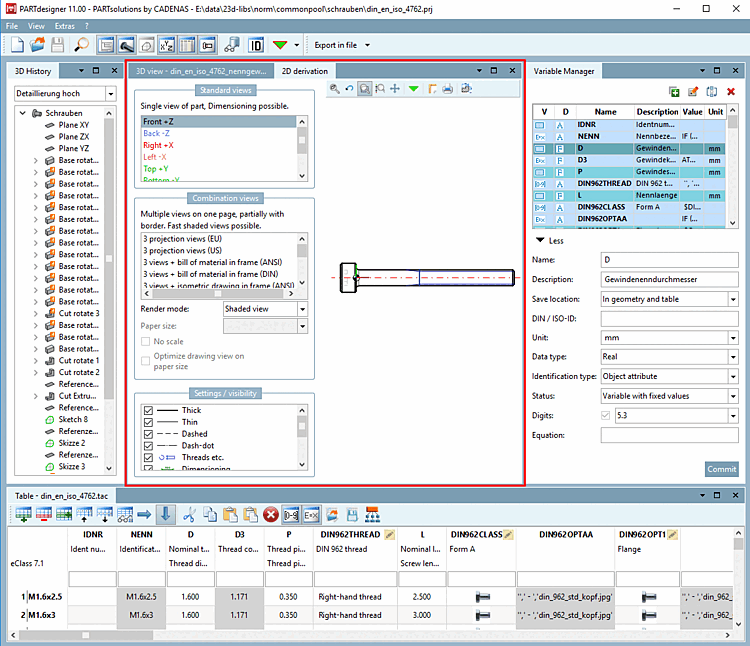
Um einen Volumenkörper aus der 3D-Ansicht [3D view] im 2D-Modus anzuzeigen bzw. eine
2D-Ableitung [2D derivation] davon zu erstellen, müssen Sie den
Befehl 2D-Ableitung [2D derivation] wählen. Entweder über die Toolbar
oder über das Ansicht [View]-Menü.
-> Das Dockingfenster 2D-Ableitung [2D derivation] wird geöffnet.
Wählen Sie aus den Standardansichten [Default views] oder aus den Kombinationsansichten [Combination views] eine Ansicht selektieren, wird diese rechts daneben angezeigt.
![]() | Hinweis |
|---|---|
Die obige Abbildung zeigt zur Übersicht alle vorhandenen Arbeitsbereiche (Dockingfenster). Es werden sicher nicht zur gleichen Zeit alle Arbeitsbereiche benötigt. Gestalten Sie die Benutzeroberfläche wie gewünscht.
| |
Details zur 2D-Ansicht [2D view] finden Sie im nächsten Abschnitt.


![[Hinweis]](https://webapi.partcommunity.com/service/help/latest/pages/de/partsolutions_admin/doc/images/note.png)
![Standard [Default]-Toolbar](https://webapi.partcommunity.com/service/help/latest/pages/de/partsolutions_admin/doc/resources/img/img_8dd34112f9a14fa8b4259b593ebf0208.png)





![Ansicht [View]-Menü](https://webapi.partcommunity.com/service/help/latest/pages/de/partsolutions_admin/doc/resources/img/img_bd2d6a779dfa41b8b87048c3e76626e9.png)