Mit Hilfe der Option Text anpassen [Adjust text] können Sie bestimmen, welcher Text für auf die internen Werte gemappt wird.
Die Einstellung gilt für PARTdataManager/3Dfindit und PARTlinkManager gleichermaßen.
Die
Einstellung erfolgt in der Konfigurationsdatei
$CADENAS_SETUP/plinkcommon.cfg:
Block [MAPPING_<variable name>]: Schlüsselname ist der angezeigte Text, Wert ist der interne Wert.
[MAPPING_ACTIVE_STATE] Locked="0" Released="1" Expired="2"
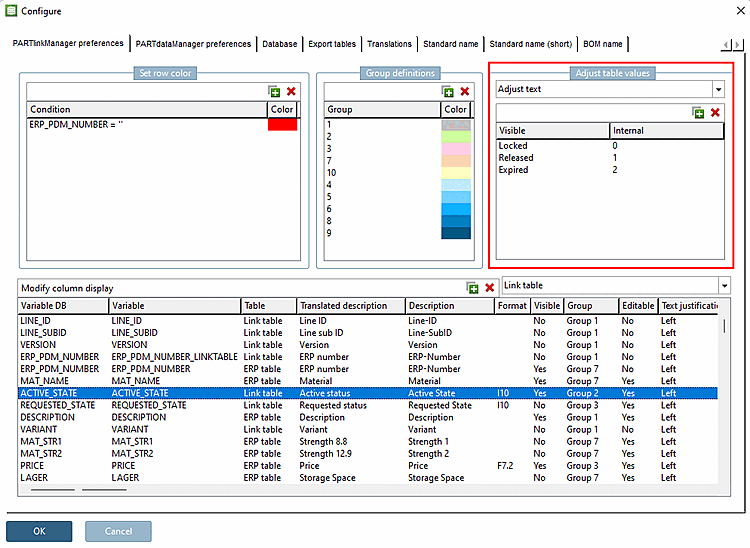
Die Einstellung via Benutzeroberfläche erfolgt unter PARTlinkManager -> Extras Menü -> Konfigurieren [Configure] Dialogfenster -> Reiter PARTlinkManager Einstellungen [PARTlinkManager preferences] -> Dialogbereich Tabellenwerte anpassen [Adjust table values] -> Listenfeldauswahl Text anpassen [Adjust text]:
Werte können in PARTlinkManager manuell geändert werden -> Kontextmenü auf Datensatz -> Felder setzen [Set fields]



![Werte können in PARTlinkManager manuell geändert werden -> Kontextmenü auf Datensatz -> Felder setzen [Set fields]](https://webapi.partcommunity.com/service/help/latest/pages/de/partsolutions_admin/doc/resources/img/img_449955aee4e94cbb93453a6ebf6b8384.png)