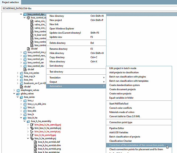
Mittels der Funktion Korrektur der Richtung der BIM-Verbindungspunkte können Sie die Orientierung von Revit-Anfügepunkten ändern (nur 180°).
Voraussetzung: Unter
\libs\all\plugins müssen
die Dateien cpcorrect.cfg, cpcorrect.def und cpcorrect.vbb vorhanden
sein.
Rufen Sie die Funktion über einem beliebigen Katalogverzeichnis auf.
Die gefundenen Bauteile werden aufgelistet und der ermittelte Revit-Anfügepunkt ist bereits selektiert.
Prüfen Sie die Orientierung des Anfügepunktes.
Gegebenenfalls können Sie die Orientierung des rot markierten Verbindungspunktes mit Klick auf das Icon
Verbindungspunktrichtung
umkehren um 180° ändern.

![[Hinweis]](https://webapi.partcommunity.com/service/help/latest/pages/de/partsolutions_user/doc/images/note.png)

