![]() | Hinweis |
|---|---|
Information für Neukunden: Ein Video, was den gesamten Prozess über die Registrierung bei PARTupdate, Download der Software und Klassifikationen, Beantragung und Einspielen der Lizenz und schlussendlich die Aktivierung von QA, das Herunterladen Ihres Katalogs finden Sie unter folgendem Link: https://elearning.easygenerator.com/2fe645e5-1ee4-4ca3-92cb-ead6ee7e7b06/ | |
Sobald QA aktiviert ist und Sie eingeloggt sind, können Sie Ihren Katalog initial vom Server herunterladen (und später jederzeit aktualisieren, prüfen und gegebenenfalls bearbeiten).
![]() | Warnung |
|---|---|
Beim Ausführen von Katalog vom Server herunterladen [Download catalog from server] darf kein gleichnamiges Verzeichnis bereits existieren! Ansonsten benennen Sie dieses Verzeichnis um![62] | |
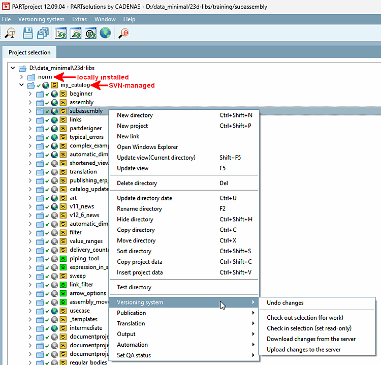
Rufen Sie im Verzeichnisbaums auf der Root-Ebene (...\23dlibs) das Kontextmenü auf (sekundäre Maustaste) und wählen Sie unter Versionsverwaltung [Versioning system] den Befehl Katalog vom Server herunterladen [Download catalog from server].
Es öffnet sich das Dialogfenster Katalog wählen [Select catalog].
Wählen Sie in der Auflistung den gewünschten Katalog aus. Sofern unübersichtlich viele Katalog angezeigt werden, benützen Sie am besten das Eingabefeld zum Filtern.
→ Das Dialogfenster Katalog auschecken [Check out catalog] wird geöffnet und der Katalog heruntergeladen. Anschließend wird der Index aktualisiert.
→ Das Herunterladen wird im Dialogfenster protokolliert.
Nach erfolgreichem Download erscheint im Dialogfenster die Meldung Fertig! [Ready!].
Sie können das Dialogfenster nun schließen.
Sollte eine Fehlermeldung mit "Connection timed out" erscheinen, ändern Sie bitte die Einstellung im Dialogfenster Svn Login unter Timeout.
Der heruntergeladene Katalog wird angezeigt.
An SVN-verwalteten Katalogen werden Symbole zu Bearbeitungsstatus und Versionsverwaltung angezeigt.[63] Außerdem gibt es zusätzlich den Kontextmenübefehl Versionsverwaltung [Versioning system].
Klicken Sie auf Schließen [Close]. Sie können den Katalog nun in 3Dfindit / PARTdataManager testen.
[62] Eine evtl. schon vorhandene Struktur können Sie später in das verwaltete Katalogverzeichnis kopieren.
[63] Details hierzu finden Sie unter Abschnitt 6.4, „Symbole QA-Status und Versionsverwaltung “.

![[Hinweis]](https://webapi.partcommunity.com/service/help/latest/pages/de/partsolutions_user/doc/images/note.png)
![[Warnung]](https://webapi.partcommunity.com/service/help/latest/pages/de/partsolutions_user/doc/images/warning.png)

![Dialogfenster "Katalog wählen [Select catalog]"](https://webapi.partcommunity.com/service/help/latest/pages/de/partsolutions_user/doc/resources/img/img_174577d719e848a3a66492ab21a9291f.png)
![Dialogfenster "Katalog auschecken [Check out catalog]"](https://webapi.partcommunity.com/service/help/latest/pages/de/partsolutions_user/doc/resources/img/img_ceb9d2abc37f4a98b70ad864cd7b5611.png)

![Kontextmenübefehl "Versionsverwaltung [Versioning system]"](https://webapi.partcommunity.com/service/help/latest/pages/de/partsolutions_user/doc/resources/img/img_131e8a53a85c48358546a58dfaa09bfc.png)

