Inhaltsverzeichnis
- 7.1. Rollen: Registerseite "Allgemein"
- 7.1.1. Dialogfenster für Rollenauswahl - plinkgroups.cfg -> Block [Role_name] -> Schlüssel "DESC" und "IMAGE"
- 7.1.2. Vorzugsreihe - plinkgroups.cfg -> Block [Role_name] -> Schlüssel "PREFRANGE"
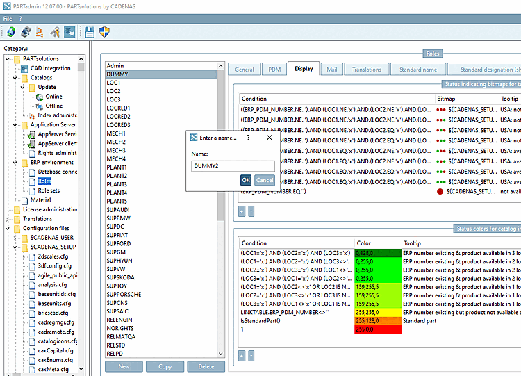
- 7.1.3. Anzeigebedingung für Teileauswahl - Colored catalog index - plinkgroups.cfg -> Block [Role_name] -> Schlüssel "CONDITIONTREE"
- 7.1.4. Anzeigebedingung für Tabellenzeilen - plinkgroups.cfg -> Block [Role_name] -> Schlüssel "TABRESTRICTION"
- 7.1.5. Filterbedingung für Datensätze - plinkgroups.cfg -> [Rollenname] -> Schlüssel "CONDITION"
- 7.1.6. Anzuzeigende Spalten - plinkgroups.cfg -> Block [Role_name] -> Key "VARSUSED / VARSHIDDEN"
- 7.1.7. Exportbedingung - plinkgroups.cfg -> Block [Role_name] -> Key "EXPORTRESTRICTION"
- 7.1.8. Exportinformation (Tooltip) bei Statusanzeige - plinkgroups.cfg -> Block [Rollenname] -> Schlüssel "TOOLTIPTEXTEXPORTON" / "TOOLTIPTEXTEXPORTOFF"
- 7.1.9. Generelle Exportfreigabe für bestimmte Verzeichnisse - plinkgroups.cfg -> Block [Role_name] -> Schlüssel "EXPPRJTAB" / plinktemplates.cfg
- 7.1.10. Kataloge verstecken - plinkgroups.cfg -> Block [Rollenname] -> Schlüssel "HIDELIST"
- 7.2. Rollen: Registerseite "Anzeige"
- 7.3. Rollen: Registerseite "E-Mail"
- 7.4. Registerseite Übersetzungen
Bevor die Benutzer-Rollen Zuweisung vorgenommen werden kann, müssen die Rollen konfiguriert werden.
Für Trainingszwecke unter Benutzung der PLDBDEMO Linkdatenbank wurden bereits Rollen konfiguriert.
Klicken Sie im Dialogbereich Kategorie auf Rollen.
-> Im Dialogbereich Rollen finden Sie alle bereits konfigurierten Rollen aufgelistet.
In den folgenden Darstellungen wird auf diese Rollen Bezug genommen.
Mittels der Schaltflächen und können beliebig viele weitere Rollen zugefügt werden.
Tragen Sie den Namen der Rolle ein und bestätigen Sie mit .
Auf der Dialogseite Rollen finden Sie folgende Reiter:
Konfiguration der Bedingungen für Export, Zeilenansicht, Baumansicht, u.a.
Zuweisung von Grafiken für die erweiterte Statusanzeige bei Tabellenzeilen und den Katalogindex
Konfiguration des Dialogfensters bei Beantragen einer ERP-Nummer per E-Mail
im PARTdataManager bzw.
3Dfindit
EnterpriseÜbersetzungstexte für die Beschreibung der Rollen und den Tooltip für exportierbare Zeilen
Normbezeichnung, Normbezeichnung (kurz), Stücklistenbezeichnung
Diese Optionen werden normalerweise nicht verwendet.
In den folgenden Abschnitten werden die einzelnen Registerseiten ausführlich beschrieben.


![[Tipp]](https://webapi.partcommunity.com/service/help/latest/pages/de/partsolutions_user/doc/images/tip.png)
![[Wichtig]](https://webapi.partcommunity.com/service/help/latest/pages/de/partsolutions_user/doc/images/important.png)