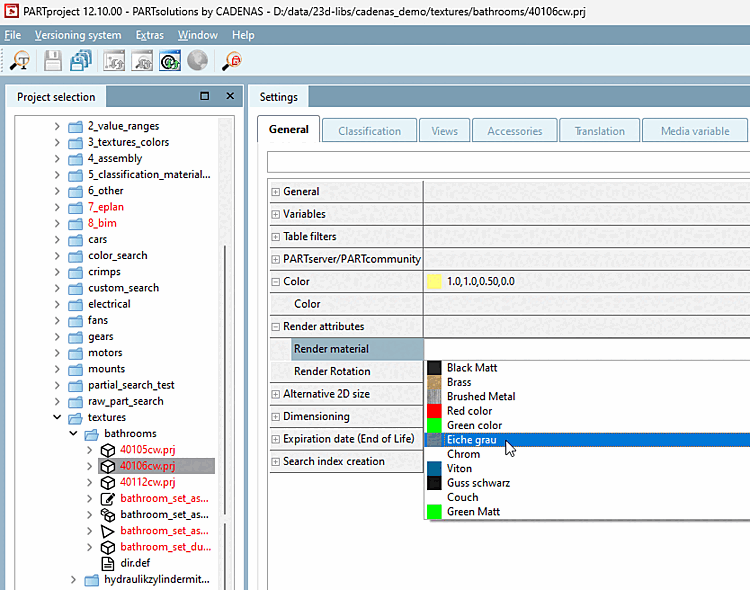
Die Funktion soll an einem kleinen Beispiel verdeutlicht werden. Ein Bauteil soll mit einer Textur "Eiche grau" versehen werden.
Unter PARTproject → Projekt bearbeiten [Edit project] → Registerseite Allgemein [General] → Rendereigenschaften [Render attributes] → Render Material [Render material] wählen Sie für das selektierte Bauteil im Listenfeld das Rendermaterial aus.
Rufen Sie unter Render Material [Render material] mit Klick auf den Dialog Rendermaterialien [Render materials] auf.
In der Übersicht der definierten Rendermaterialien sind die Farbe sowie der Name des Materials abgebildet.
Mit Klick auf
können Sie eine beliebige Anzahl von neuen
Rendermaterialien anlegen und dann definieren.![[Hinweis]](https://webapi.partcommunity.com/service/help/latest/pages/de/partwarehouse/doc/images/note.png)
Hinweis Im Standardfall sollte das Material bereits vollständig definiert sein, sodass Sie hier keine Einstellungen vornehmen müssen.
Informationen zu Einstellungen finden Sie unter Abschnitt 5.9.2.8.3, „Wichtige Einstellungen “.
→ Das Dialogfenster Material für 3D-Voransicht editieren [Edit material for 3D preview] wird geöffnet. Nehmen Sie - wenn nötig - die gewünschten Änderungen vor.
→ Sie befinden sich wieder im Dialog Rendermaterialien [Render materials].
Schließen Sie auch diesen Dialog mit .
→ Die neu angelegten oder geänderten Materialien stehen nun auch im Listenfeld unter Render Material [Render material] zur Verfügung.
Testen Sie das Bauteil in 3Dfindit / PARTdataManager.






![Dialogfenster "Material für 3D-Voransicht editieren [Edit material for 3D preview]"](https://webapi.partcommunity.com/service/help/latest/pages/de/partwarehouse/doc/resources/img/img_e524e06dcb5b4df1ac6a073a0c0bfdde.png)
