Die Konfiguration der PARTdataManager Ansicht wird unter PARTlinkManager -> Extras -> ERP-Umgebung konfigurieren [Configure ERP environment] -> Registerseite PARTlinkManager Einstellungen [PARTlinkManager preferences] vorgenommen.
Der Eintrag unter Variable erscheint im PARTdataManager als Haupteintrag.
Der Eintrag unter Übersetzte Beschreibung [Translated description] (Beschreibung [Description], wenn keine Übersetzung vorliegt) erscheint im PARTdataManager als Nebeneintrag.
Sichtbarkeit von Spalten im PARTlinkManager
Wählen Sie im Listenfeld unter Sichtbar [Visible] Ja [Yes] oder Nein [No].
Die Auswahl bezieht sich auf die Sichtbarkeit im PARTlinkManager.
Zur Bestimmung der Hintergrundfarbe für eine bestimmte Spalte gehen Sie folgendermaßen vor:
Bitmap mit Bedingung setzen (nur PDataMgr) [Set bitmap with condition (PDataMgr only)]
Markieren Sie die gewünschte Spalte (hier im Beispiel
PRICE4).Wählen Sie unter Tabellenwerte anpassen [Adjust table values], im Listenfeld die Option Bitmap mit Bedingung setzen (nur PDataMgr) [Set bitmap with condition (PDataMgr only)].
Tragen Sie die Bedingung [Condition] ein und wählen Sie dann mit Doppelklick unter Bitmap das gewünschte Bild.
Bitmap setzen (nur PDataMgr) [Set bitmap (PDataMgr only)]
Markieren Sie die gewünschte Spalte (hier im Beispiel LOC1).
Wählen Sie Tabellenwerte anpassen [Adjust table values] -> Bitmap setzen (nur PDataMgr) [Set bitmap (PDataMgr only)]
Tragen Sie unter Intern den Wert ein, bei welchem das Bitmap angezeigt werden soll (hier beispielhaft 'x') und wählen Sie mit Doppelklick unter Bitmap das gewünschte Bild.
Benutzer: location, Rolle: LOCRED1 - Unabhängig von der gewählten Anzeigesprache wird immer das passende Bild angezeigt.
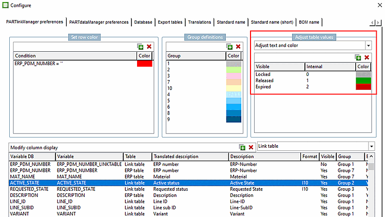
Text und Farbe anpassen [Adjust text and color]
In der Spalte "ACTIVE_STATE" sind die Farben für die Einträge unterschiedlich eingestellt.
Farbe mit Bedingung anpassen [Adjust color with condition]
In der Spalte "PRICE" wird die Textfarbe in Abhängigkeit von Bedingungen angezeigt.
PRICE>20 PRICE<10 ((PRICE>10) .AND. (PRICE<20))



![[Hinweis]](https://webapi.partcommunity.com/service/help/latest/pages/de/partwarehouse/doc/images/note.png)









