Das Dialogfenster pproject öffnet sich mit leerem rechten Bereich.
Wenn Sie ein vorhandenes Mapping bearbeiten wollen, führen Sie auf der gewünschten "schwarzen" Klasse einen Doppelklick aus. -> Das Mapping wird im Dialogfenster geladen.
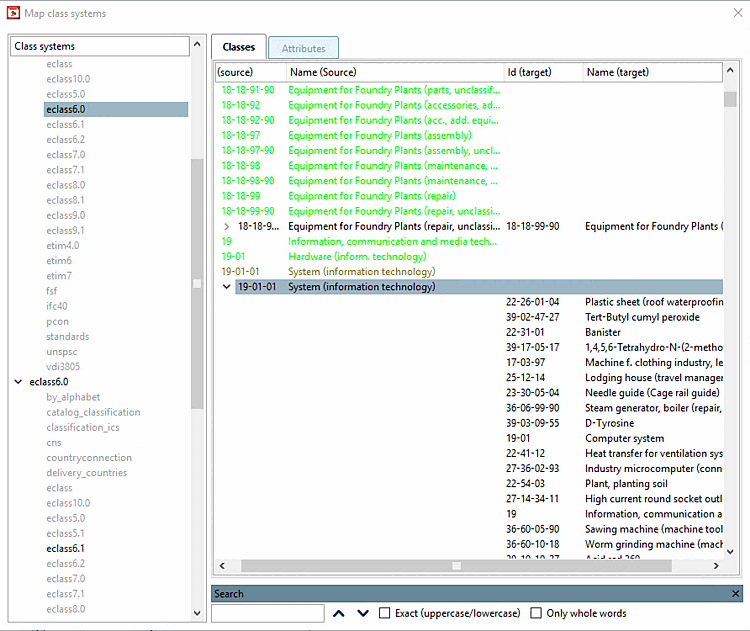
Die Schriftfarben haben folgende Bedeutung:
Sollte die Suchfunktion unten rechts nicht sichtbar sein, klicken Sie einfach Strg+F, um diese einzublenden. Mit Klick auf das Kreuz können Sie diese ausblenden.
Bei der Bearbeitung des Mappings haben Sie folgende Möglichkeiten:
Zuordnung lösen [Release assignment] (bei definierten Mapping)
Danach wird der Eintrag mit der Schriftfarbe für Einträge mit verfügbaren Vorschlägen [Entries with available suggestions] angezeigt.
Eintrag zuordnen [Select item] oder Eintrag zuordnen (zusätzliches Mapping) [Select item (additional mapping target)] (bei Einträgen mit noch nicht definiertem Mapping oder bei Multimapping)
Ergebnis mit anderer Suchstrategie verbessern
Markieren Sie hierzu die gewünschte Klasse und klicken Sie im Kontextmenü auf Eintrag suchen... [Search entry...].
-> Es öffnet sich das Dialogfenster Klassensystem mappen [Map class system].
Wählen Sie als Suchstrategie Levenshtein und im Weiteren andere Einstellungen als beim ersten Suchlauf.
Markieren Sie hierzu die gewünschte Klasse und klicken Sie im Kontextmenü auf Eintrag suchen... [Search entry...].
Wählen Sie unter Verfügbare Strategien [Available strategies] die Option Manuelle Klassenauswahl [Manual class selection].
-> Es öffnet sich das Dialogfenster Klassensystem mappen [Map class system]. Klicken Sie auf .
Browsen Sie im sich öffnenden Dialogfenster zur gewünschten Klasse und übernehmen Sie diese per Doppelklick.
![]() | Hinweis |
|---|---|
Alle Erläuterungen, die hier für die Registerseite Klassen [Classes] gegeben wurden, gelten sinngemäß auch für die Registerseite Merkmale [Attributes]. | |







![[Hinweis]](https://webapi.partcommunity.com/service/help/latest/pages/de/partwarehouse/doc/images/note.png)







