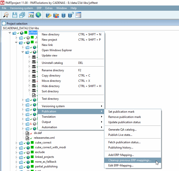
6.10.2.1.4. ERP-Mappings für ältere Versionen aufräumen...

ERP-Mappings, die nicht mehr benötigt werden, können mit dem Befehl ERP-Mappings für ältere Versionen aufräumen... [Cleanup previous ERP mappings...] aus dem aktuellen Arbeitsstand (Speicherung in mapping.json) entfernt werden.

ERP-Mappings aufräumen [Cleanup ERP mappings]

ERP-Mappings aufräumen [Cleanup ERP mappings]