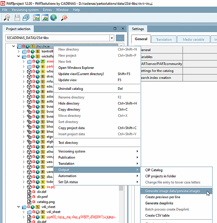
Start the batch export through the Generate image data/preview images function.
On tabbed pages Default options and View / Export set the red marked options.
By confirming the settings the dialog Export using ITER ASM PS3DIR format is opened.
In the following window, the specifics for the PS3 export can be configured.
Once everything is set up for the PS3 export, the files get exported to the configured folder on the system.
Following figure shows an example how this could look like:


![[Hinweis]](https://webapi.partcommunity.com/service/help/latest/pages/de/partwarehouse/doc/images/note.png)
![Default options [Default options]](https://webapi.partcommunity.com/service/help/latest/pages/de/partwarehouse/doc/resources/img/img_586eaa71dad944ca9c4d8b43401e8571.png)
![View / Export [View / Export]](https://webapi.partcommunity.com/service/help/latest/pages/de/partwarehouse/doc/resources/img/img_8e1fd7849c464ba09a40d84b9184bf0a.png)

