The following describes how you can insert single 3D parts from the Standard and supplier parts library into your 3D CAD system.
![]() | Note |
|---|---|
This is the description of the default procedure. For some CAD systems you can find further information in the CAD specific chapter. | |
![]() | Note |
|---|---|
For certain parts such as bolts for example, on the part of PARTsolutions automated placing methods are offered. | |
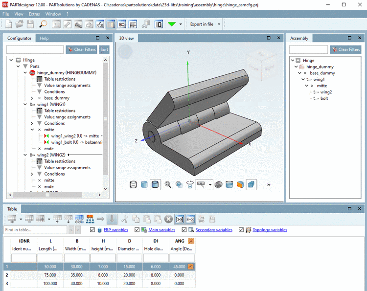
In the Part selection, choose the desired part. [8]
Determine the desired characteristic in the Part view.
Click on
.[9]-> The display returns to the CAD system.If you performed a search, you can directly export from the search results.
In the CAD system, the PARTsolutions placement dialog appears.
-> The 3D view in the placement dialog shows the possible connection points now. Should there be several possible connection points, respective information is given in the placement dialog.
-> In the placement dialog, on the tabbed page Graphics, you can find 3D images of the part or technical views (if available).
-> In the placement dialog, now the following buttons are displayed.
Place multiple (and leave dialog opened)
Place once (and close dialog)
Close dialog (without placement) Multiple placement: The activation of the checkbox enables the direct, repeated placement in the CAD without having to use the Place multiple
button. [10]
[8] A detailed description of PARTdataManager can be found under Section 3.1, “ PARTdataManager ”.
[9] You can also export the part via "Export in file". More detailed information can be found under Section 3.1.9, “ Export into different file formats (without PARTsolutions interface) ”.
[10] At certain CAD systems the function is available for all placement methods, at others only for the Standard CAD placement method. If the function is not available, then the checkbox is grayed out.


![[Note]](https://webapi.partcommunity.com/service/help/latest/pages/en/3dfindit/doc/images/note.png)









