Up-to-date CNS classification (only concerns the classifying of parts)
If needed - update the CNS classification via PARTadmin -> Catalog update -> Online.
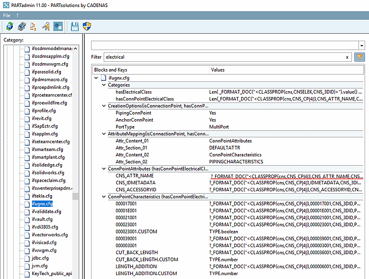
Corresponding keys in the configuration file
ifugnx.cfghave to be activated. This are keys from the blocks with category "hasConnPointElectricalClass". In addition, in the block "Categories", the keys "hasElectricalClass" and "hasConnPointElectricalClass" have to be activated in particular. Possibly the latter two manually in the configuration file itself.


