Aktuelle CNS-Klassifikation (betrifft nur das Klassifizieren der Teile)
Updaten Sie gegebenenfalls die CNS-Klassifikation mittels PARTadmin -> Katalogaktualisierung -> Online.
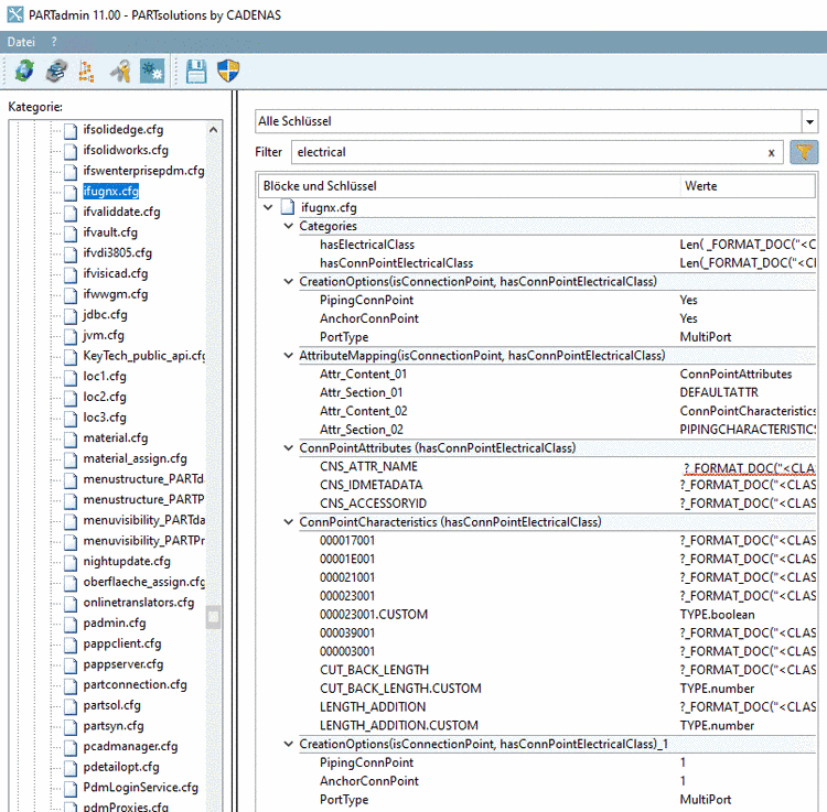
Entsprechende Schlüssel in der Konfigurationsdatei
ifugnx.cfgmüssen aktiviert sein. Dies sind Schlüssel aus Blöcken mit der Kategorie "hasConnPointElectricalClass". Zusätzlich müssen im Block "Categories" insbesondere die Schlüssel "hasElectricalClass" und "hasConnPointElectricalClass" aktiviert sein. Aktivieren Sie die beiden letzteren eventuell manuell in der Konfigurationsdatei.


