5.12.6.3.  Edit classification with plugin

With the help of plugins you can specifically assign classes and attributes to projects.

The following example shows the creation of the class "CNS_NAMED_AXIS" with its specific attributes.

  1. Under Project selection, select the project to which you want to apply the plugin.

  2. Click on the button Edit classification with plugin.

    Edit classification with plugin

    Edit classification with plugin

    -> The Select plugin dialog box opens.

  3. Select the desired plugin and confirm with OK.

    Select plugin

    Select plugin

    (Currently only "CNS_AXIS_NAMED" exemplarily; can be enhanced depending on customer requirements.)

    -> The Edit classification with plugin dialog box opens.

  4. This example is designed so that under Action you can set whether the class should be added or removed and under Number [Count] you can specify the number of instances.

    Edit classification with plugin

    Edit classification with plugin

    Confirm with OK.

  5. Result after OK or click on Append 10x "CNS_AXIS_NAMED".

    -> 10 instances of the class CNS_AXIS_NAMED have been created, each with its specific attributes).

    Selected classes

    Selected classes

Execute plugin for several projects at the same time

On directory level, the plugin can also be executed via batch run.

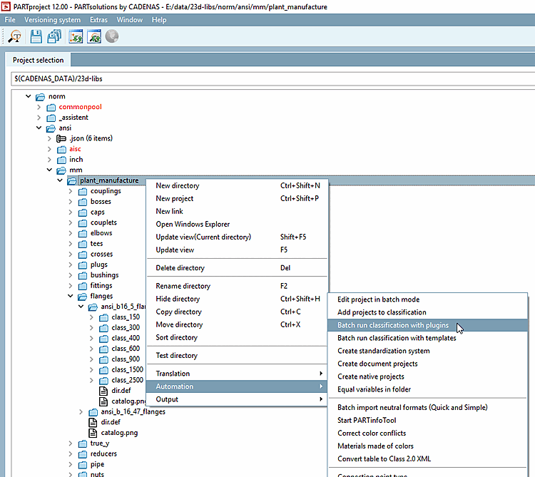
  1. Select the desired directory under Project selection and call up the context menu command Batch run classification with plugins under Automation.

    Batch run classification with plugins

    Batch run classification with plugins

    -> The Execute classification plugin dialog box opens.

  2. With pressed Ctrl key, select those project to which you want to apply the plugin.

    Execute classification plugin

    Execute classification plugin

  3. Apply the plugin via batch execution [Execute batch].

    (Click OK to close the dialog.)