General information about the company and partnerships
Don´t miss anything! Inform yourself aboutall news and events.
The next dimension visual 3d search engine for manufacturer components
Fast and comfortable support for all questions about our products & solutions.
Explore more exciting content here.
Use our contact form or find a branch office nearby.
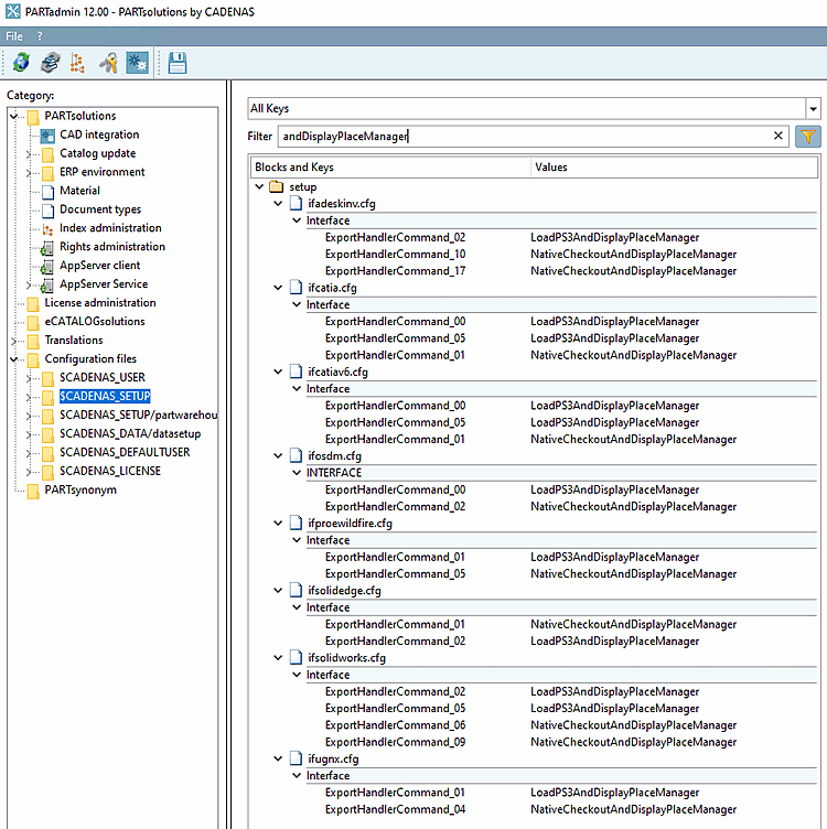
In order for the placement dialog not to be shown, do the following:
Replace all LoadXYZAndDisplayPlaceManager keys in the configuration file if<cadname>.cfg with LoadXYZAndPlace.
if<cadname>.cfg