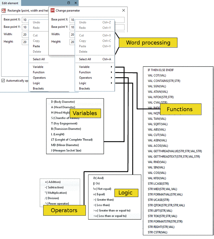
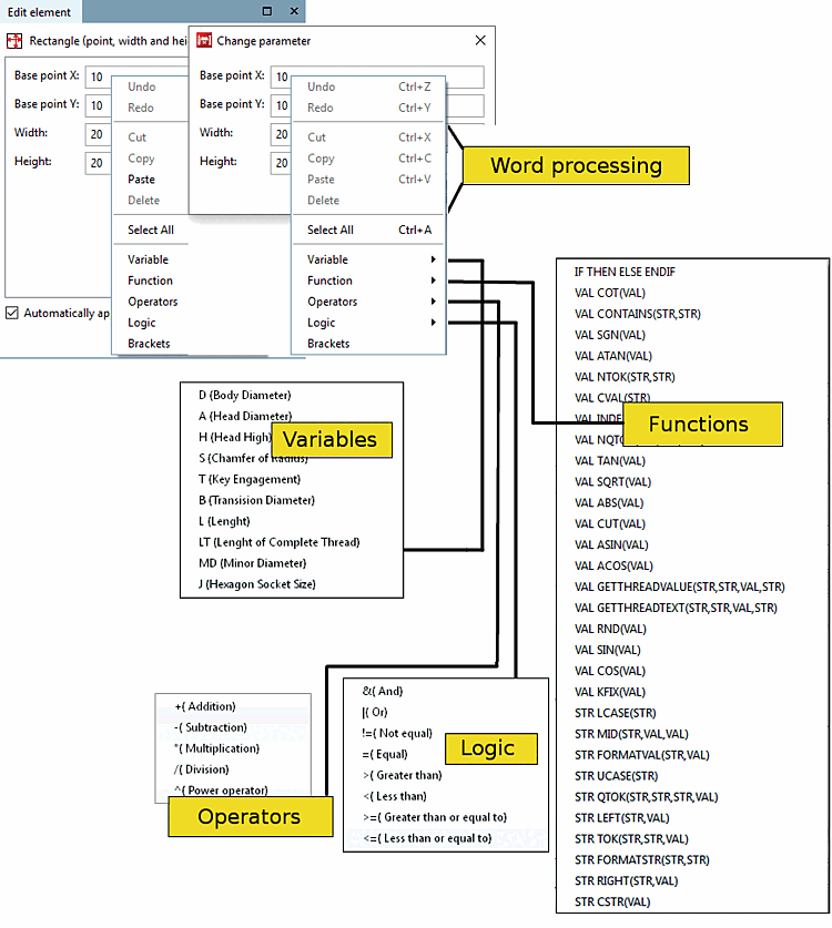
The fields listed (here base point [Base point] X, base point [Base point] Y, width [Width], height [Height] ) in the Edit element docking window or the Change parameters [Change parameter] window are based on the selected feature. In addition to concrete values, you can also enter formulas or variables.
![]() | Note |
|---|---|
Detailed information on mathematical functions and exact syntax can be found under Section 10.1, “PARTdesigner-Expressions ”. | |
Use the connected context menu (right-click into the respective field), in order to parametrize the respective sizes. Thus, variables, with the help of the menu points functions, operators, logic and Brackets can be connected to one another. Variables, functions, etc., are moved into the parameter field with a simple mouse-click and there attached to existing parameters.

![[Note]](https://webapi.partcommunity.com/service/help/latest/pages/en/partwarehouse/doc/images/note.png)
