Die aufgeführten Felder (hier Basispunkt [Base point] X, Basispunkt [Base point] Y, Breite [Width], Höhe [Height]) des Dockingfensters Element editieren [Edit element] bzw. des Fensters Parameter ändern [Change parameter] orientieren sich am gewählten Feature. Darin können Sie neben konkreten Werten auch Formeln oder Variablen angeben.
![]() | Hinweis |
|---|---|
Detaillierte Informationen zu mathematischen Funktionen und der genauen Syntax finden Sie unter Abschnitt 10.1, „PARTdesigner-Expressions “. | |
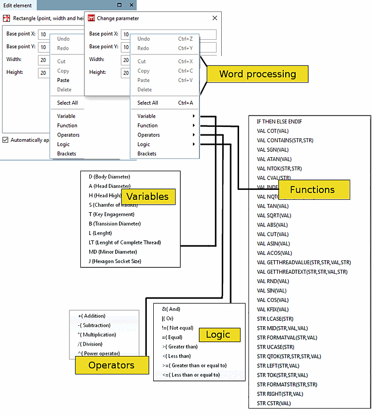
Nutzen Sie das anhängige Kontextmenü (Rechtsklick in das jeweilige Feld), um die jeweiligen Größen zu parametrisieren. So können Variablen mit Hilfe der Menüpunkte Funktionen, Operatoren, Logik und Klammern [Brackets] miteinander arithmetisch verknüpft werden. Variablen, Funktionen, usw. werden durch einfachen Mausklick in das Parameterfeld übernommen und dort ggf. an bestehende Parameter angehängt.

![[Hinweis]](https://webapi.partcommunity.com/service/help/latest/pages/de/partwarehouse/doc/images/note.png)
