3.5.4.2.1.1. Revit: Load IES files in RFA (lighting fixtures)

Luminaire manufacturers supply light source definitions for their products in the form of IES files (description of light in the format defined by the Illuminating Engineering Society) to support the planning of room lighting.

As of V11 SP7 the transfer of these definitions when exporting to Revit is supported.

Lighting fixture exported to Revit together with definitions of source of light

Lighting fixture exported to Revit together with definitions of source of light

Lighting fixture exported to Revit without definitions of source of light

Lighting fixture exported to Revit without definitions of source of light

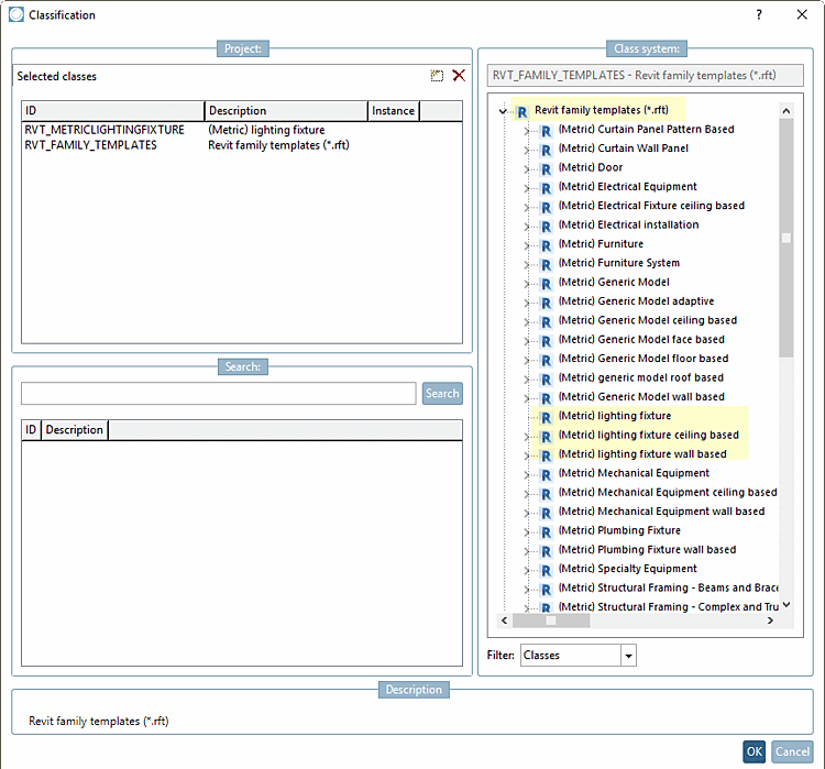
For this parts have to be classified accordingly in the Revit classification:

  1. Make sure that you have a current Revit classification (if necessary, update via PARTadmin -> Catalog update -> Online )

  2. Open Classification (REVIT).

  3. Always select the root template Revit family templates (*.rft).

    Also select one of the three templates ( Metric) lighting fixture, (Metric) lighting fixture ceiling based, (Metric) lighting fixture wall based.

  4. Open Features (REVIT).

  5. Select the value "Lighting Fixtures " for the Family category feature.

    For the Family Photometric file feature, specify the path to the *.ies file under Value (storage location of the *.ies file in a catalog directory of your choice, e.g. in the project directory).