Using the catalog filter, you can define which catalogs are to be loaded before PARTproject is started. This is especially useful if many catalogs are installed in order to shorten the loading time at program start.
In the start.env, which is presented in CADENAS
installation directory, those catalogs can be accessed by means of the key ' CADENAS_CATALOGS '
that are to be loaded initially.
CADENAS_CATALOGS=example1,example2
If the key does not exist or does not contain any information, all catalogs are loaded.
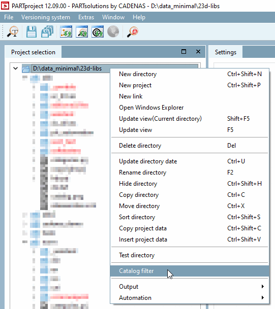
You can also adjust the filter within the project selection [Project selection] while the program is running. To do this, right-click on the project path and select Catalog filter.
-> The window of the same name opens, in which you can use the checkboxes to specify which catalogs are to be displayed in the project selection [Project selection].
Filtering
Project selection catalogs are not displayed when the application is closed.
stored. This means that the applied filter will be
of the software would have to be adapted again. If you register in the
start.env are used every time the program is started
only the specified catalogs are loaded. Further catalogues can be downloaded from the
ongoing operations can be added via the project selection. These
additionally added catalogs must also be restarted with each restart.
can be selected.

![[Note]](https://webapi.partcommunity.com/service/help/latest/pages/en/partwarehouse/doc/images/note.png)

