![]() | Hinweis |
|---|---|
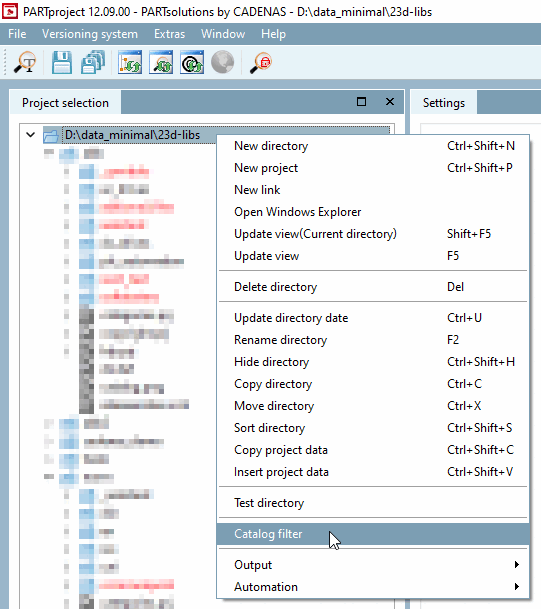
Der Menüpunkt Katalogfilter [Catalog filter] wird nur bei Selektion des Projektpfades angezeigt. | |
Mithilfe des Katalogfilter lässt sich vor dem Start von PARTproject festlegen, welche Kataloge geladen werden sollen. Das ist vor allem dann nützlich, wenn viele Kataloge installiert sind, um die Ladezeit beim Programmstart zu verkürzen.
In der start.env, die im CADENAS
Installationsverzeichnis liegt, können mittels des Schlüssels 'CADENAS_CATALOGS' jene Kataloge
aufgelistet werden, die initial geladen werden sollen.
CADENAS_CATALOGS=example1,example2
Ist der Schlüssel nicht vorhanden oder enthält keine Angaben werden alle Kataloge geladen.
Auch während das Programm läuft können Sie den Filter innerhalb der Projektauswahl [Project selection] anpassen. Klicken Sie dazu mit einem Rechtsklick auf den Projektpfad und wählen Sie Katalogfilter [Catalog filter] aus.
-> Es öffnet sich das gleichnamige Fenster, in dem Sie über die Auswahlkästchen festlegen können, welche Kataloge in der Projektauswahl [Project selection] angezeigt werden sollen.
Das Filtern von
Katalogen über die Projektauswahl wird beim Schließen der Anwendung nicht
gespeichert. Das bedeutet, dass der angewandte Filter beim nächsten Start
der Software wieder neu angepasst werden müsste. Bei einer Eintragung in der
start.env werden bei jedem Programmstart
nur die angegebenen Kataloge geladen. Weitere Kataloge können bei Bedarf im
laufenden Betrieb über die Projektauswahl hinzugefügt werden. Diese
zusätzlich hinzugefügten Kataloge müssen ebenfalls bei jedem Neustart neu
ausgewählt werden.

![[Hinweis]](https://webapi.partcommunity.com/service/help/latest/pages/de/partwarehouse/doc/images/note.png)

