Figura 4.655. Finestra di dialogo "Configura [Configure]" con la pagina della scheda "Impostazioni PARTlinkManager" [PARTlinkManager preferences] aperta
La finestra di dialogo è suddivisa nelle seguenti aree:
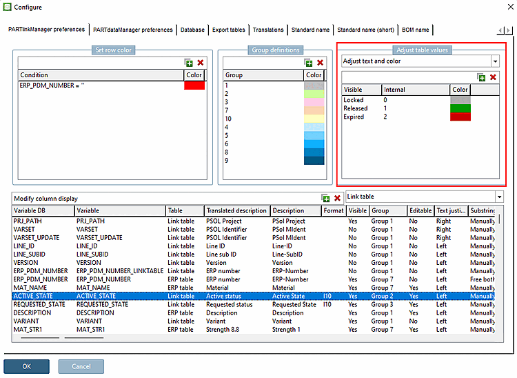
Nella colonna Variable DB si possono vedere le colonne con i loro nomi di database.
Per impostazione predefinita, alle colonne appena create viene assegnato lo stesso nome della variabile interna ( [Variable] colonna Variable ) con cui sono state create nel database.
Definire una condizione [Condition]: ad esempio, ERP_PDM_NUMBER='' (impostazione standard).
I record di dati che non hanno una voce nel campo "ERP_PDM_NUMBER" vengono visualizzati in PARTlinkManager rosso vengono visualizzati in rosso.
Definire il colore [Color]: Fare clic sul colore per modificarlo nella finestra di selezione.
Per i dettagli si veda Sezione 4.9.7, “ Colori di sfondo per le colonne ERP/PDM / plinkcommon.cfg -> Blocco [GROUP_COLORS] -> Chiave GROUP<numero> ”.
Personalizzare il testo [Adjust text]
Informazioni dettagliate si trovano in Sezione 4.9.1, “ Personalizzare i valori della tabella -> Personalizzare il testo / plinkcommon.cfg -> Blocco [MAPPING_<COLUMN_NAME>] - Chiave per il testo visibile ”.
Regolazione del colore [Adjust color]
Informazioni dettagliate si trovano in Sezione 4.9.2, “ Regola i valori della tabella -> Regola il colore / plinkcommon.cfg -> Blocco [COLMAPPING_<nome variabile>] - Chiave COLORCODE<numero> ”.
Regolare il testo e il colore [Adjust text and color]
Informazioni dettagliate si trovano in Sezione 4.9.3, “ Regola i valori della tabella -> Regola testo e colore / plinkcommon.cfg -> Blocco [MAPPING_<nome_variabile>] -> Chiave per il testo visibile ”.
Regolare il colore con le condizioni [Adjust color with condition]
Informazioni dettagliate si trovano in Sezione 4.9.4, “ Regola i valori della tabella -> Regola il colore con la condizione / plinkcommon.cfg -> Blocco [COLMAPPING_<nome colonna>] -> Chiave "COLORCOND<numero>" ”.
Imposta bitmap (solo PDataMgr) [Set bitmap (PDataMgr only)]
Informazioni dettagliate si trovano in Sezione 4.9.5, “ Regolare i valori della tabella > Impostare la bitmap (solo PDataMgr) / plinkcommon.cfg -> Blocco [BMPMAPPING_<nome_colonna>] - Chiave "BMPCODE<numero>" ”.
Imposta bitmap con condizione (solo PDataMgr) [Set bitmap with condition (PDataMgr only)]
Informazioni dettagliate si trovano in Sezione 4.9.6, “ Regola i valori della tabella -> Imposta bitmap con condizione (solo PDataMgr) / plinkcommon.cfg -> Blocco [BMPMAPPING_<nome_colonna>] -> Chiave "BMPCOND<numero>" ”.
Nell'area di dialogo Configura visualizzazione colonne [Modify column display], tutte le colonne della tabella dei collegamenti [Link table] sono elencate una sotto l'altra e possono essere configurate in questa vista.
Vedere il Sezione 4.10, “ Configurare la visualizzazione delle colonne - plinkcommon.cfg -> Block [LINKDBFIELDS] - - - ”.

![Finestra di dialogo "Configura [Configure]" con la pagina della scheda "Impostazioni PARTlinkManager" [PARTlinkManager preferences] aperta](https://webapi.partcommunity.com/service/help/latest/pages/it/3dfindit/doc/resources/img/img_e09d1789dd434a179121a045564ebfc3.png)
![[Nota]](https://webapi.partcommunity.com/service/help/latest/pages/it/3dfindit/doc/images/note.png)
![Determinare il colore della linea [Set row color]](https://webapi.partcommunity.com/service/help/latest/pages/it/3dfindit/doc/resources/img/img_f7eef6067e134396a550bf514c748706.png)


