"Konfigurieren [Configure]" Dialogfenster mit geöffneter Registerseite "PARTlinkManager Einstellungen [PARTlinkManager preferences]"
Das Dialogfenster ist in folgende Bereiche aufgeteilt:
In der Spalte Variable DB sehen Sie die Spalten mit ihrem Datenbanknamen.
Als Default-Wert erhalten neu angelegte Spalten als internen Variablennamen (Spalte Variable) denselben Namen, unter welchem sie auch in der Datenbank angelegt sind.
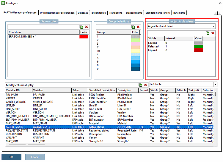
Bedingung [Condition] definieren: z.B. ERP_PDM_NUMBER=’’ (Normeinstellung)
Diejenigen Datensätze, die keinen Eintrag im Feld „ERP_PDM_NUMBER“ tragen, werden im PARTlinkManager rot angezeigt.
Farbe [Color] definieren: Durch Klick auf die Farbe kann diese im Auswahlfenster geändert werden.
Für Details siehe Abschnitt 4.9.7, „ Hintergrundfarben für ERP/PDM Spalten / plinkcommon.cfg -> Block [GROUP_COLORS] -> Schlüssel GROUP<Zahl> “.
Detaillierte Informationen hierzu finden Sie unter Abschnitt 4.9.1, „ Tabellenwerte anpassen -> Text anpassen / plinkcommon.cfg -> Block [MAPPING_<COLUMN_NAME>] - Schlüssel für sichtbaren Text “.
Detaillierte Informationen hierzu finden Sie unter Abschnitt 4.9.2, „ Tabellenwerte anpassen -> Farbe anpassen / plinkcommon.cfg -> Block [COLMAPPING_<variable name>] - Schlüssel COLORCODE<Zahl> “.
Text und Farbe anpassen [Adjust text and color]
Detaillierte Informationen hierzu finden Sie unter Abschnitt 4.9.3, „ Tabellenwerte anpassen -> Text und Farbe anpassen / plinkcommon.cfg -> Block [MAPPING_<variable_name>] -> Schlüssel für sichtbaren Text “.
Farbe mit Bedingung anpassen [Adjust color with condition]
Detaillierte Informationen hierzu finden Sie unter Abschnitt 4.9.4, „ Tabellenwerte anpassen -> Farbe mit Bedingung anpassen / plinkcommon.cfg -> Block [COLMAPPING_<column name>] -> Key "COLORCOND<number>" “.
Bitmap setzen (nur PDataMgr) [Set bitmap (PDataMgr only)]
Detaillierte Informationen hierzu finden Sie unter Abschnitt 4.9.5, „ Tabellenwerte anpassen > Bitmap setzen (nur PDataMgr) / plinkcommon.cfg -> Block [BMPMAPPING_<column_name>] - Schlüssel "BMPCODE<Zahl>" “.
Bitmap mit Bedingung setzen (nur PDataMgr) [Set bitmap with condition (PDataMgr only)]
Detaillierte Informationen hierzu finden Sie unter Abschnitt 4.9.6, „ Tabellenwerte anpassen -> Bitmap mit Bedingung setzen (nur PDataMgr) / plinkcommon.cfg -> Block [BMPMAPPING_<column_name>] -> Schlüssel "BMPCOND<Zahl>" “.
Im Dialogbereich Spaltenanzeige konfigurieren [Modify column display] werden alle Spalten der Linktabelle [Link table] untereinander aufgelistet und können in dieser Ansicht konfiguriert werden.
Siehe Abschnitt 4.10, „ Spaltenanzeige konfigurieren - plinkcommon.cfg -> Block [LINKDBFIELDS] - “.

!["Konfigurieren [Configure]" Dialogfenster mit geöffneter Registerseite "PARTlinkManager Einstellungen [PARTlinkManager preferences]"](https://webapi.partcommunity.com/service/help/latest/pages/de/3dfindit/doc/resources/img/img_fe0a2aaaf4374effac3af330fa4d3c33.png)
![[Hinweis]](https://webapi.partcommunity.com/service/help/latest/pages/de/3dfindit/doc/images/note.png)
![Zeilenfarbe bestimmen [Set row color]](https://webapi.partcommunity.com/service/help/latest/pages/de/3dfindit/doc/resources/img/img_3622214eb1ca4d39915cdbcd9bde72df.png)


