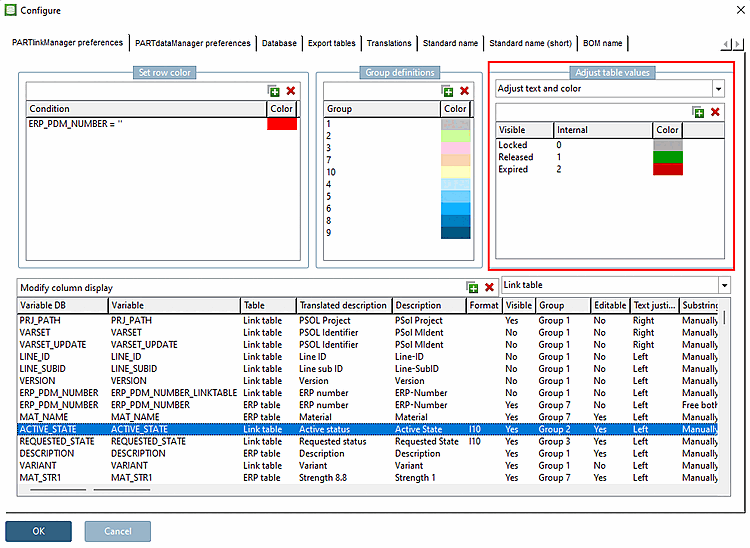
"Configure [Configure] " dialog window with the "PARTlinkManager settings" [PARTlinkManager preferences] tab page open
The dialog window is divided into the following areas:
In the Variable DB column, you can see the columns with their database names.
By default, newly created columns are given the same name as the internal variable name ( Variable column) under which they are created in the database.
![]() | Note |
|---|---|
This name can be changed freely, although this is not recommended. However, it must be ensured that exactly this name is used for all operations within PARTlinkManager and PARTadmin. | |
Define condition [Condition]: e.g. ERP_PDM_NUMBER='' (standard setting)
Those datasets, which have no entry in the „ERP_PDM_NUMBER“ field, are displayed in red in the PARTlinkManager.
Define color [Color]: Click on the color to change it in the selection window.
For details see Section 4.9.7, “ Background color for ERP/PDM columns / plinkcommon.cfg -> Block [GROUP_COLORS] -> Key GROUP<number> ”.
Detailed information on this can be found under Section 4.9.1, “ Customize table values -> Customize text / plinkcommon.cfg -> Block [MAPPING_<COLUMN_NAME>] - Key for visible text ”.
Detailed information on this can be found under Section 4.9.2, “ Adjust table values -> Adjust color / plinkcommon.cfg -> Block [COLMAPPING_<variable name>] - Key COLORCODE<number> ”.
Detailed information on this can be found under Section 4.9.3, “ Adjust table values -> Adjust text and color / plinkcommon.cfg -> Block [MAPPING_<variable_name>] -> Key for visible text ”.
Detailed information on this can be found under Section 4.9.4, “ Adjust table values -> Adjust color with condition / plinkcommon.cfg -> Block [COLMAPPING_<column name>] -> Key "COLORCOND<number>" ”.
Detailed information on this can be found under Section 4.9.5, “ Adjust table values > Set bitmap (PDataMgr only) / plinkcommon.cfg -> Block [BMPMAPPING_<column_name>] - Key "BMPCODE<number>" ”.
Set bitmap with condition (PDataMgr only)
Detailed information on this can be found under Section 4.9.6, “ Adjust table values -> Set bitmap with condition (PDataMgr only) / plinkcommon.cfg -> Block [BMPMAPPING_<column_name>] -> Key "BMPCOND<number>" ”.
In the Configure column display [Modify column display] dialog area, all columns of the link table [Link table] are listed one below the other and can be configured in this view.
See Section 4.10, “ Configure column display - plinkcommon.cfg -> Block [LINKDBFIELDS] - ”.

!["Configure [Configure] " dialog window with the "PARTlinkManager settings" [PARTlinkManager preferences] tab page open](https://webapi.partcommunity.com/service/help/latest/pages/en/3dfindit/doc/resources/img/img_5d6491b88cb24e42b9830b3eddb3fa92.png)
![[Note]](https://webapi.partcommunity.com/service/help/latest/pages/en/3dfindit/doc/images/note.png)



