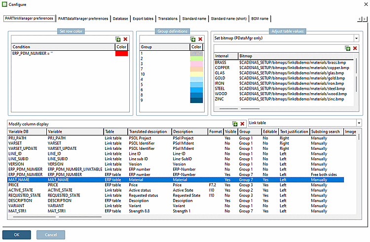
Utilizzare l'opzione Imposta bitmap (solo PDataMgr) [Set bitmap (PDataMgr only)] per impostare i valori interni e mappare qualsiasi immagine su di essi.
L'impostazione si applica anche a PARTdataManager e a 3Dfindit.
Impostazione nel file di configurazione
$CADENAS_SETUP/plinkcommon.cfg:
Blocco [BMPMAPPING_<nome variabile>], chiave BMPCODE<NUMERO>, primo valore con termine visualizzato, secondo valore con percorso immagine
![]() | Nota |
|---|---|
La mappatura all'immagine memorizzata funziona solo se le lettere maiuscole e minuscole del dialogo corrispondono esattamente a un valore predefinito dell'elenco visualizzato o dell'immissione libera.
Sezione 2.2.9.2, “Mappatura dei materiali con integrazione ERP ”Abbinare i termini di visualizzazione nell'elenco (vedere ) con i termini inseriti in Regola valori tabella [Adjust table values]. | |
[BMPMAPPING_MAT_NAME] BMPCODE0="BRASS","$CADENAS_SETUP/bitmaps/linkdbdemo/materials/brass.bmp" BMPCODE1="COPPER","$CADENAS_SETUP/bitmaps/linkdbdemo/materials/copper.bmp" BMPCODE2="GLAS","$CADENAS_SETUP/bitmaps/linkdbdemo/materials/glas.bmp"
Impostazione nell'interfaccia utente sotto PARTlinkManager -> Menu Extra [Extras] -> Dialogo Configura [Configure] -> Pagina delle impostazioni [PARTlinkManager preferences] della scheda PARTlinkManager [PARTlinkManager preferences] -> Regola i valori della tabella [Adjust table values] -> Imposta bitmap (solo PDataMgr) [Set bitmap (PDataMgr only)]
Visualizzazione in PARTdataManager/3Dfindit
Immagini
vengono visualizzati quando la funzione Mostra grafici nella tabella [Show graphics in table] è stata
abilitata.
Visualizzazione in PARTlinkManager
Le
La definizione del valore avviene nel blocco erpcustom.cfg -> "USERDIALOG"
-> tasto "Materiale". I dettagli possono essere trovati su Sezione 4.11, “
Progettazione della finestra di dialogo "Nuovo numero identificativo" - erpcustom.cfg -> Blocco [USERDIALOG]
”.
Ulteriore esempio (vedi database PLDBDEMO -> ruolo "LOC1")
[BMPMAPPING_LOC1] BMPCODE0="x","$CADENAS_SETUP/bitmaps/linkdbdemo/department/usa.png"
Interfaccia utente: PARTlinkManager -> Menu Extra [Extras] -> Finestra di dialogo Configura [Configure] -> Pagina delle impostazioni di PARTlinkManager [PARTlinkManager preferences] -> Regola i valori della tabella [Adjust table values] -> Imposta bitmap (solo PDataMgr) [Set bitmap (PDataMgr only)]
Se
La funzione Grafica nella tabella
[Show graphics in table] è disabilitato, il valore interno (in questo caso "x") viene visualizzato in
della riga corrispondente.
Se
La funzione Grafica nella tabella
[Show graphics in table] è attivato, l'immagine verrà visualizzata nella
linea.

![[Nota]](https://webapi.partcommunity.com/service/help/latest/pages/it/partsolutions_user/doc/images/note.png)







