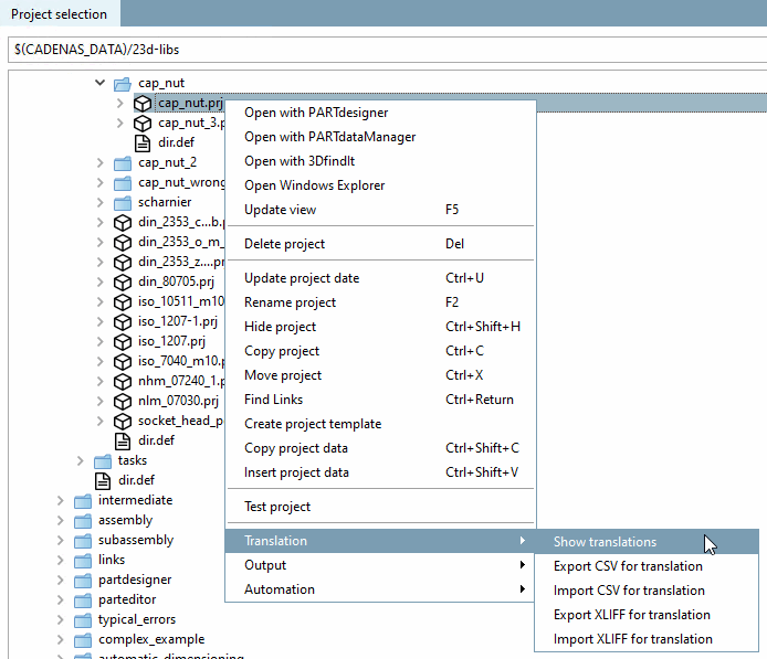
Fare clic sul comando del menu contestuale Mostra traduzioni [Show translations] per elencare tutte le traduzioni della directory o del progetto selezionato nella finestra di dialogo Confronta file [compare files].
Nella finestra di dialogo Confronta i file [compare files] è possibile vedere quali termini sono stati tradotti in modo diverso.
Fare clic su per aprire la finestra di dialogo Traduzione [Translation].
![]() | Suggerimento |
|---|---|
Ordinate i termini della lingua di partenza e trascinate la larghezza delle colonne per trovare rapidamente le diverse traduzioni. | |
Al termine del confronto, viene visualizzata la pagina di dialogo Traduzione [Translation].
Significato dei pulsanti in alto a destra
: Controllo ortografico
on/off [Spell check on/off]: le parole errate sono contrassegnate da un rosso
, se questi non sono noti al dizionario.
Vedere anche Sezione 5.8.2.1.14.2, “Controllo ortografico nella scheda Traduzione
”.
: Per
Aggiungi suggerimenti di traduzione [Add to translation suggestions]: il pulsante aggiunge tutto
traduzioni della pagina corrente nella pagina corrente (gestita internamente)
suggerimenti di traduzione. È quindi possibile accedervi da
Comando del menu contestuale Applica suggerimento / Suggerimenti
è possibile accedervi. [Use suggestions] [Accept suggestion]
: Fonte: Vedi [Source]
sotto.
Significato delle singole colonne
La colonna all'estrema sinistra elenca i termini originali, cioè quelli creati al momento della creazione del progetto (identificatore interno).
La versione della lingua utilizzata se non è selezionata alcuna lingua (di solito l'inglese) è memorizzata come predefinita [english].
Nelle colonne rimanenti, i termini possono essere tradotti in altre lingue.
Sezione 5.9.2.4, “Voce di menu: Impostazioni catalogo (visualizzazione a livello di catalogo) ”Il numero di lingue visualizzate dipende dalla voce della scheda Generale [General] -> Impostazioni del catalogo [Settings for the catalog] -> Catalogo disponibile in lingue [Catalog available in the languages]. Vedere .
La fonte del [Source] rispettivo termine è visualizzata all'estrema destra, ad esempio la designazione standard [Standard name], la designazione del listino pezzi [BOM name], il valore di progetto [Project value], ecc.
Se si apre il campo Elenco fonti [Source] in alto a destra, è possibile specificare esplicitamente le fonti desiderate.
Nel caso delle variabili multimediali, ci sono voci nella colonna Variabile [Variable]. In questo caso, la voce nella colonna Sorgente [Source] è "Media(Html) [Media(Html)]" o "Media(Text) [Media(Text)]".
Modifica dell'ordine delle colonne
È sufficiente trascinare e rilasciare una colonna nella posizione desiderata.
Modifica della larghezza della colonna
Fare clic sulla maniglia tra le colonne e trascinare la larghezza nella posizione desiderata.
Compilare manualmente una cella della tabella:
È sufficiente cliccare sul rispettivo campo e inserire il termine desiderato.
Comandi del menu contestuale nell'intestazione della colonna:
Ordinamento della colonna [Sort column]: L'ordinamento avviene in base alla colonna selezionata.
Trasferire i valori delle colonne [Transfer column values]:
Nella finestra di dialogo omonima, selezionare la lingua di origine (colonna da cui copiare [Column, copied from] ) e la lingua di destinazione (colonna in cui copiare [Column to copy to] [la lingua predefinita è quella della colonna selezionata]).
Se si desidera sovrascrivere i valori esistenti, attivare anche il pulsante di opzione Sovrascrivi valori esistenti [Overwrite existing values].
Adottare i suggerimenti [Use suggestions]:
Le espressioni in carattere grigio sono traduzioni già create/esistenti che vengono utilizzate all'interno di altre directory e che PARTproject ha "ricordato". Sono solo suggerimenti e possono essere sovrascritti o inseriti in modo permanente tramite il comando del menu contestuale Accetta suggerimento [Accept suggestion] (per un singolo campo) o Accetta suggerimenti [Use suggestions] (per un'intera colonna).
Sostituire le traduzioni [Replace translations]:
Nella finestra di dialogo Sostituisci testi [Replace texts] è possibile cercare un termine specifico nella colonna attualmente selezionata e sostituirlo con un altro termine.
Comandi del menu contestuale nella singola cella:
Copia valore originale [Use original value] Il valore della "colonna originale" (1a colonna a sinistra) viene copiato.
Adottare la proposta [Accept suggestion]:
Se un testo è già stato tradotto (ad esempio in un altro progetto), il suggerimento appare in grigio nella cella.
Il testo viene poi trasferito nel progetto e visualizzato in nero con la proposta Accept [Accept suggestion].
Modificare la traduzione [Edit translation]:
Richiama il comando del menu contestuale sopra la lingua di destinazione della traduzione.
Nel caso delle variabili multimediali "Media(Html) [Media(Html)]", è possibile utilizzare l'HTML e la finestra di dialogo contiene le schede Visualizzazione testo [Text view] e Visualizzazione HTML [HTML view].
Selezionare la pagina della scheda desiderata a sinistra, sotto la voce Lingue tradotte [Translated languages].
Tradurre a destra nel campo di immissione Traduci in [Translate to]: <lingua di destinazione>.
Copia traduzione [Copy translation]: Copia il valore corrente negli appunti.
Incolla traduzione [Insert translation]: Incolla il valore copiato nella cella desiderata.
Elimina traduzione [Delete translation]: Cancella il contenuto della cella.
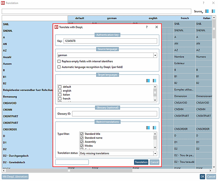
Traducete con DeepL: [Translate with DeepL] Utilizzare il servizio di traduzione integrato.
La traduzione con DeepL è a pagamento. È necessaria una chiave di autenticazione [Authentication-key].
Selezionare il livello desiderato nella struttura della directory (Catalogo | Directory | Progetto).
Fare clic sul comando del menu contestuale Traduzione [Translation] -> Mostra traduzioni [Show translations].
Fare clic sul pulsante . (Se il pulsante è grigio, l'area selezionata è di sola lettura).
-> Si apre la finestra di dialogo corrispondente.
Effettuare le impostazioni desiderate:
Selezionare la lingua di origine [Source language] nel campo elenco
-> Viene selezionata la colonna della tabella corrispondente.
Sostituire i campi vuoti con identificatori interni [Replace empty fields with internal identifiers]
Se la lingua di partenza selezionata è vuota, il termine viene recuperato dall'identificatore interno.
Riconoscimento automatico della lingua tramite DeepL (per campo) [Automatic language recognition by DeepL (per field)]
Se è disattivato, la traduzione è definita dalla colonna selezionata.
Lingue di destinazione [Target languages]: selezionare una o più lingue utilizzando la casella di selezione.
Glossario (opzionale) [Glossary (optional)]:
Se avete creato un vostro glossario, potete anche renderlo disponibile per la funzionalità DeepL. È sufficiente inserire l' ID [Glossary ID] del glossario [Glossary ID].
I termini che compaiono nel glossario vengono tradotti di conseguenza; i termini che non vi sono inclusi vengono comunque tradotti utilizzando le funzionalità standard.
Se l'opzione Rilevamento automatico della lingua da parte di DeepL (per campo) [Automatic language recognition by DeepL (per field)] è attivata, il campo ID glossario [Glossary ID] appare in grigio e la traduzione viene effettuata solo utilizzando la funzionalità standard.
Limitare le traduzioni [Restrict translations]: stabilire quali tipi devono essere tradotti.
-> I termini tradotti sono evidenziati in arancione.
-> $xyz. le variabili non vengono tradotte.
-> Gli stessi termini vengono tradotti una sola volta da DeepL e poi distribuiti alle celle corrispondenti.
Controllare le singole traduzioni. È possibile effettuare correzioni manuali in qualsiasi momento.
Se mancano le traduzioni, selezionare una lingua di origine [Source language] diversa o l'opzione Sostituisci campi vuoti con identificatori interni [Replace empty fields with internal identifiers].
Infine, confermare con . Solo allora i termini tradotti saranno salvati.

![Mostra traduzioni [Show translations]](https://webapi.partcommunity.com/service/help/latest/pages/it/partwarehouse/doc/resources/img/img_aad70215f93f46e6a2b79a45121b5166.png)
![Confronto dei file [compare files]](https://webapi.partcommunity.com/service/help/latest/pages/it/partwarehouse/doc/resources/img/img_c2f3f73c219e4832ba59c991405aef22.png)

![[Suggerimento]](https://webapi.partcommunity.com/service/help/latest/pages/it/partwarehouse/doc/images/tip.png)
![Pagina di dialogo "Traduzione [Translation]](https://webapi.partcommunity.com/service/help/latest/pages/it/partwarehouse/doc/resources/img/img_03f6ef06310d4139b8204f9113b2d546.png)







![Finestra di dialogo "Traduci [Translation]](https://webapi.partcommunity.com/service/help/latest/pages/it/partwarehouse/doc/resources/img/img_291380d0625e4703880237a037b100e3.png)
![Finestra di dialogo "Tradurre [Translation]" in caso di variabili multimediali](https://webapi.partcommunity.com/service/help/latest/pages/it/partwarehouse/doc/resources/img/img_d790902466d34f63bf634392800b8a78.png)

![Dialogo "Tradurre con DeepL" [Translate with DeepL]](https://webapi.partcommunity.com/service/help/latest/pages/it/partwarehouse/doc/resources/img/img_d899d93d7c854e52b2f389cb4767b9db.png)


