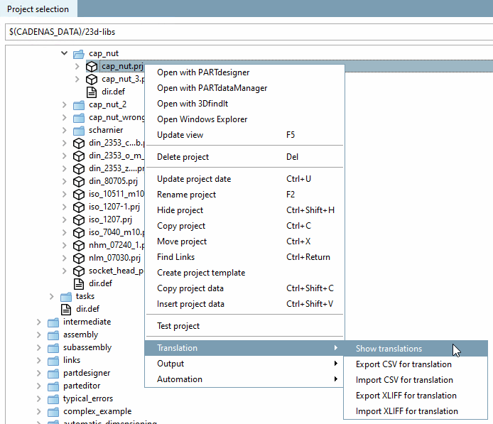
Mit Klick auf den Kontextmenübefehl Übersetzungen anzeigen [Show translations] werden alle Übersetzungen des selektierten Verzeichnisses bzw. Projektes im Dialogfenster Dateien vergleichen [compare files] aufgelistet.
Im Dialog Dateien vergleichen [compare files] erhalten Sie Hinweise, welche Begriffe unterschiedlich übersetzt wurden.
Mit Klick auf wird das Dialogfenster Übersetzung [Translation] geöffnet.
![]() | Tipp |
|---|---|
Sortieren Sie die Begriffe der Quellsprache und ziehen Sie die Spaltenbreiten auf, dann finden Sie die unterschiedlichen Übersetzungen schnell. | |
Sobald der Vergleich beendet ist, wird die Dialogseite Übersetzung [Translation] angezeigt.
Bedeutung der Buttons rechts oben
: Rechtschreibprüfung
an/aus [Spell check on/off]: Falsch geschriebene Wörter werden mit einer roten
Linie unterstrichen, falls diese dem Wörterbuch nicht bekannt sind.
Siehe auch Abschnitt 5.8.2.1.14.2, „Rechtschreibprüfung in der Registerkarte
Übersetzung
“.
: Zu
Übersetzungsvorschlägen hinzufügen [Add to translation suggestions]: Der Button fügt alle
Übersetzungen der aktuellen Seite den (intern verwalteten)
Übersetzungsvorschlägen zu. Auf diese kann dann per
Kontextmenübefehl Vorschlag übernehmen [Accept suggestion] / Vorschläge
übernehmen [Use suggestions] zugegriffen werden.
: Quelle [Source]: Siehe
unten.
Bedeutung der einzelnen Spalten
In der Spalte ganz links sind die originalen - d.h. bei der Projektanlage erstellten - Begriffe aufgelistet (Interner Bezeichner).
Unter default [english] ist die Sprachversion hinterlegt, die herangezogen wird, falls keine Sprache ausgewählt ist (meist Englisch).
In den restlichen Spalten können die Begriffe in weitere Sprachen übersetzt werden.
Die Anzahl der angezeigten Sprachen ist abhängig vom Eintrag unter Registerseite Allgemein [General] -> Katalogeinstellungen [Settings for the catalog] -> Katalog verfügbar in den Sprachen [Catalog available in the languages]. Siehe Abschnitt 5.9.2.4, „Menüpunkt: Katalogeinstellungen (Anzeige auf Katalogebene) “.
Ganz rechts wird die Quelle [Source] des jeweiligen Begriffs angezeigt wie z.B. Normbezeichnung [Standard name], Stücklistenbezeichnung [BOM name], Projektwert [Project value], etc.
Wenn Sie rechts oben das Listenfeld Quelle [Source] öffnen, können Sie die gewünschten Quellen explizit angeben.
Im Falle von Media Variablen finden sich Einträge in der Spalte Variable. In diesem Fall lautet der Eintrag in der Spalte Quelle [Source] "Medien(Html) [Media(Html)]" bzw. "Medien(Text) [Media(Text)]".
Ziehen Sie eine Spalte einfach per Drag&Drop an die gewünschte Position.
Klicken Sie auf den Anfasser zwischen den Spalten und ziehen Sie die Breite auf die gewünschte Position.
Manuelles Ausfüllen einer Tabellenzelle:
Klicken Sie einfach ins jeweilige Feld und tragen den gewünschten Begriff ein.
Kontextmenübefehle im Spaltenkopf:
Sortiere Spalte [Sort column]: Die Sortierung erfolgt entsprechend der selektierten Spalte.
Spaltenwerte übertragen [Transfer column values]:
Im gleichnamigen Dialogfenster wählen Sie die Quellsprache (Spalte, aus der kopiert wird [Column, copied from]), sowie die Zielsprache (Spalte, in die kopiert wird [Column to copy to] [Default ist die Sprache der selektierten Spalte]) aus.
Wenn Sie bereits bestehende Werte überschreiben wollen, aktivieren Sie zudem das Optionsfeld Bestehende Werte überschreiben [Overwrite existing values].
Vorschläge übernehmen [Use suggestions]:
Bei den Ausdrücken in ausgegrauter Schrift handelt es sich um bereits angelegte/vorhandene Übersetzungen, die innerhalb anderer Verzeichnisse verwendet werden und die PARTproject sich "gemerkt" hat. Sie sind lediglich Vorschläge und können entweder überschrieben oder per Kontextmenübefehl Vorschlag übernehmen [Accept suggestion] (für ein einzelnes Feld) bzw. Vorschläge übernehmen [Use suggestions] (für eine ganze Spalte) fest eingetragen werden.
Übersetzungen ersetzen [Replace translations]:
Im Dialogfenster Texte ersetzen [Replace texts] können Sie die aktuell markierte Spalte nach einem bestimmten Begriff durchsuchen lassen und diesen durch einen anderen ersetzen.
Kontextmenübefehle in der einzelnen Zelle:
Originalwert übernehmen [Use original value] : Es wird der Wert aus der "Originalspalte" (1.Spalte links) kopiert.
Vorschlag übernehmen [Accept suggestion]:
Wenn ein Text schon einmal übersetzt wurde (also in einem andern Projekt), dann erscheint der Vorschlag ausgegraut in der Zelle.
Mit Vorschlag übernehmen [Accept suggestion] wird der Text dann in das Projekt übernommen und in Schwarz dargestellt.
Übersetzung bearbeiten [Edit translation]:
Rufen Sie den Kontextmenübefehl über der Übersetzungs-Zielsprache auf.
Im Falle von Media Variablen "Medien(Html) [Media(Html)]" kann HTML verwendet werden und das Dialogfenster enthält die Registerseiten Text Ansicht [Text view] und HTML Ansicht [HTML view].
Wählen Sie links unter Übersetzte Sprachen [Translated languages] die gewünschte Registerseite aus.
Übersetzen Sie rechts im Eingabefeld Übersetzen nach [Translate to]: <Zielsprache>.
Übersetzung kopieren [Copy translation]: Kopiert den aktuellen Wert in den Zwischenspeicher.
Übersetzung einfügen [Insert translation]: Fügt den kopierten Wert in die gewünschte Zelle wieder ein.
Übersetzung löschen [Delete translation]: Löscht den Inhalt der Zelle.
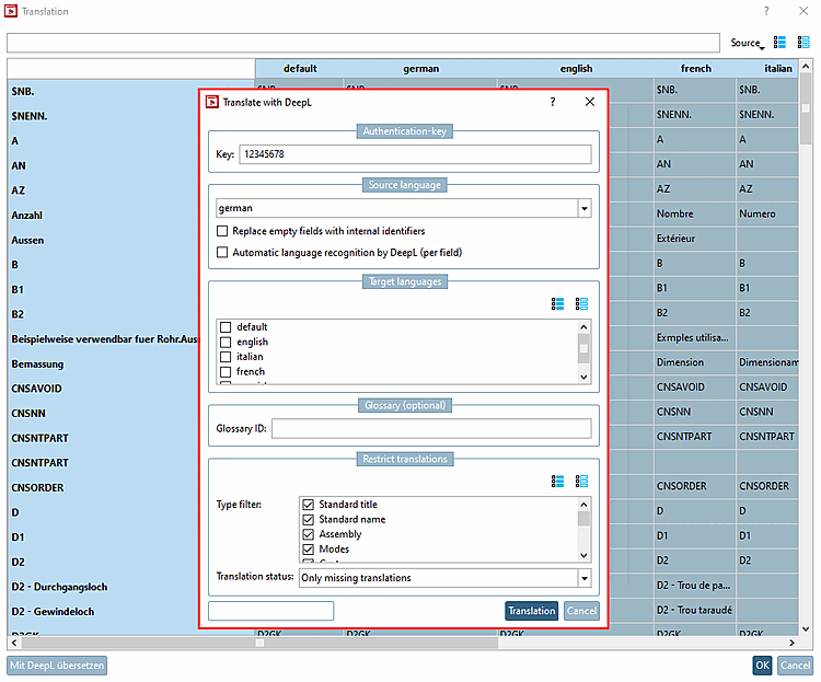
Mit DeepL übersetzen [Translate with DeepL]: Verwenden Sie den integrierten Übersetzungsdienst.
Die Übersetzung mit DeepL ist kostenpflichtig. Sie benötigen einen Authentifizierungs-Schlüssel [Authentication-key].
Selektieren Sie im Verzeichnisbaum die gewünschte Ebene (Katalog | Verzeichnis | Projekt).
Klicken Sie den Kontextmenübefehl Übersetzung [Translation] -> Übersetzungen anzeigen [Show translations].
Klicken Sie auf den Button . (Wenn der Button ausgegraut ist, ist der selektierte Bereich nur read-only.)
-> Der entsprechende Dialog wird geöffnet.
Nehmen Sie die gewünschten Einstellungen vor:
Ausgangssprache [Source language] im Listenfeld wählen
-> Die korrespondierende Tabellenspalte wird selektiert.
Ersetze leere Felder mit Internen Bezeichnern [Replace empty fields with internal identifiers]
Wenn die gewählte Ausgangssprache leer ist, wird der Begriff aus dem internen Bezeichner geholt.
Automatische Sprachenerkennung durch DeepL (pro Feld) [Automatic language recognition by DeepL (per field)]
Bei Deaktivierung wird die Übersetzung durch die gewählte Spalte definiert.
Zielsprachen [Target languages]: Wählen Sie eine oder mehrere Sprachen per Auswahlkästchen.
Glossar (optional) [Glossary (optional)]:
Wenn Sie ein eigenes Glossar erstellt haben, können Sie dieses für die DeepL Funktionalität zusätzlich zur Verfügung stellen. Tragen Sie hierfür einfach die Glossar ID [Glossary ID] ein.
Begriffe, die im Glossar vorkommen, werden entsprechend daraus übersetzt, Begriffe die dort nicht enthalten sind, werden weiterhin mittels Standardfunktionalität übersetzt.
Ist die Option Automatische Sprachenerkennung durch DeepL (pro Feld) [Automatic language recognition by DeepL (per field)] aktiviert, erscheint das Feld Glossar ID [Glossary ID] ausgegraut und die Übersetzung erfolgt ausschließlich über die Standardfunktionalität.
Übersetzungen einschränken [Restrict translations]: Bestimmen Sie welche Typen übersetzt werden sollen.
Klicken Sie abschließend auf .
-> Übersetzte Begriffe werden orange markiert.
-> $xyz.-Variablen werden nicht übersetzt.
-> Genau gleiche Begriffe werden von DeepL nur einmal übersetzt und dann auf die zugehörigen Zellen verteilt.
Prüfen Sie die einzelnen Übersetzungen. Sie können jederzeit manuell korrigieren.
Wenn Übersetzungen fehlen, wählen Sie evtl. eine andere Ausgangssprache [Source language] oder die Option Ersetze leere Felder mit Internen Bezeichnern [Replace empty fields with internal identifiers].
Bestätigen Sie abschließend mit . Erst dadurch werden die übersetzten Begriffe gespeichert.

![Übersetzungen anzeigen [Show translations]](https://webapi.partcommunity.com/service/help/latest/pages/de/partwarehouse/doc/resources/img/img_49cf541153e14261a17c0af6a43ed9c4.png)
![Dateien vergleichen [compare files]](https://webapi.partcommunity.com/service/help/latest/pages/de/partwarehouse/doc/resources/img/img_bb8ce379ae3a42e888e655992f630639.png)

![[Tipp]](https://webapi.partcommunity.com/service/help/latest/pages/de/partwarehouse/doc/images/tip.png)
![Dialogseite "Übersetzung [Translation]"](https://webapi.partcommunity.com/service/help/latest/pages/de/partwarehouse/doc/resources/img/img_e1a55d64b49147398861193f32232eec.png)







![Dialogfenster "Übersetzen [Translation]"](https://webapi.partcommunity.com/service/help/latest/pages/de/partwarehouse/doc/resources/img/img_00516905ab544bfa896a23c6f46cb41d.png)
![Dialogfenster "Übersetzen [Translation]" im Falle von Media Variablen](https://webapi.partcommunity.com/service/help/latest/pages/de/partwarehouse/doc/resources/img/img_b176a58b37774f619a5a9ce56b2d375e.png)

![Dialog "Mit DeepL übersetzen [Translate with DeepL]"](https://webapi.partcommunity.com/service/help/latest/pages/de/partwarehouse/doc/resources/img/img_9567c9a290c144fdafdd85ba7e436a94.png)


