- 4.7.3.1. Rollen: Registerseite "Allgemein"
- 4.7.3.1.1. Dialogfenster für Rollenauswahl - plinkgroups.cfg -> Block [Role_name] -> Schlüssel "DESC" und "IMAGE"
- 4.7.3.1.2. Vorzugsreihe - plinkgroups.cfg -> Block [Role_name] -> Schlüssel "PREFRANGE"
- 4.7.3.1.3. Anzeigebedingung für Teileauswahl - Colored catalog index - plinkgroups.cfg -> Block [Role_name] -> Schlüssel "CONDITIONTREE"
- 4.7.3.1.4. Anzeigebedingung für Tabellenzeilen - plinkgroups.cfg -> Block [Role_name] -> Schlüssel "TABRESTRICTION"
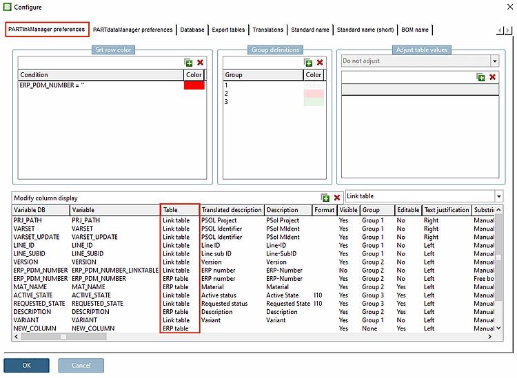
- 4.7.3.1.5. Filterbedingung für Datensätze - plinkgroups.cfg -> [Rollenname] -> Schlüssel "CONDITION"
- 4.7.3.1.6. Anzuzeigende Spalten - plinkgroups.cfg -> Block [Role_name] -> Key "VARSUSED / VARSHIDDEN"
- 4.7.3.1.7. Exportbedingung - plinkgroups.cfg -> Block [Role_name] -> Key "EXPORTRESTRICTION"
- 4.7.3.1.8. Exportinformation (Tooltip) bei Statusanzeige - plinkgroups.cfg -> Block [Rollenname] -> Schlüssel "TOOLTIPTEXTEXPORTON" / "TOOLTIPTEXTEXPORTOFF"
- 4.7.3.1.9. Generelle Exportfreigabe für bestimmte Verzeichnisse - plinkgroups.cfg -> Block [Role_name] -> Schlüssel "EXPPRJTAB" / plinktemplates.cfg
- 4.7.3.1.10. Kataloge verstecken - plinkgroups.cfg -> Block [Rollenname] -> Schlüssel "HIDELIST"
- 4.7.3.2. Rollen: Registerseite "PDM"
- 4.7.3.3. Rollen: Registerseite "Anzeige"
- 4.7.3.4. Rollen: Registerseite "E-Mail"
- 4.7.3.5. Rollen: Registerseite "Übersetzungen"
PARTadmin -> Kategorie -> PARTsolutions -> ERP-Umgebung -> Rollen
In der Kategorie Rollen legen Sie Rollen an. Hierfür stehen die Schaltflächen , , zur Verfügung.
Sobald Sie eine bestimmte Rolle selektieren, werden rechts davon die Einstellungsoptionen angezeigt:
Die Einstellungsoptionen verteilen sich auf verschiedene Registerseiten, die im Folgenden detailliert erläutert werden:
Syntax-Hinweise finden Sie unter Abschnitt 6.1.1, „Fortran Syntax“ bzw. Abschnitt 6.1.2, „SQL Syntax“.
In einigen Eingabefeldern ist Fortran-Syntax zu verwenden, in anderen SQL-Syntax. Sie finden den entsprechenden Hinweis im Folgenden über jedem Punkt. In der Anwendung wird ein entsprechender Tooltip angezeigt, wenn Sie die Maus über das Eingabefeld führen.
In manchen Fällen müssen Sie bei der Deklaration von Variablen, die sowohl in der ERPTABLE wie auch in der LINKTABLE vorkommen, zusätzlich die Tabelle angeben.
ERPTABLE.ERP_PDM_NUMBER LINKTABLE.ACTIVE_STATE
Zur Vereinfachung kann man Tabellennamen bei SQL-Syntax immer mit angegeben, dann muss man nicht überlegen, bei welchem Feld man ihn braucht und bei welchem nicht.
Bei Fortran-Syntax geben Sie immer den Variablennamen an, so wie er in PARTsolutions angezeigt wird. Meist ist das der gleiche wie der Feldname in der Datenbank. Hier darf der Tabellenname nicht angeben werden.
Bei komplexeren Ausdrücken müssen Sie evtl. Klammern benutzen. Unnötige Klammern werden ignoriert. Setzen Sie also lieber zu viele, als zu wenige Klammern.
Denken Sie daran, bei relevanten Änderungen von Rolleneinstellungen den LinkDB-Suchindex zu aktualisieren.



![[Tipp]](https://webapi.partcommunity.com/service/help/latest/pages/de/3dfindit/doc/images/tip.png)

