Stellen Sie die benötigten Vorschaubilder in der Verzeichnisstruktur zur Verfügung.
Selektieren Sie das gewünschte Projekt und stellen Sie unter Einstellungen [Settings] -> Registerseite Allgemein [General] -> Vorschau [Preview] im Listenfeld das gewünschte Vorschaubild ein.
-> Jetzt erst wird das Vorschaubild in der Verzeichnisstruktur von PARTproject angezeigt.
Selektieren Sie „einzelteil-projekt.png“.
-> Im Dialogbereich Projekt bearbeiten [Edit project] wird das Vorschaubild des Bauteils unter Vorschau [Preview] angezeigt.
Optional, wenn Sie das Vorschaubild ersetzen möchten durch ein anderes:
Klicken Sie auf die Schaltfläche und wählen Sie im Explorer das neue Vorschaubild.
-> In PARTproject ist das Vorschaubild der Hutmutter nun ersetzt. Die Vorschau zeigt die entsprechende Darstellung.
-> Später erscheint bei Aufruf des Projekts das entsprechende Vorschaubild in der Teileansicht des PARTdataManager:[14]
![[Hinweis]](https://webapi.partcommunity.com/service/help/latest/pages/de/3dfindit/doc/images/note.png)
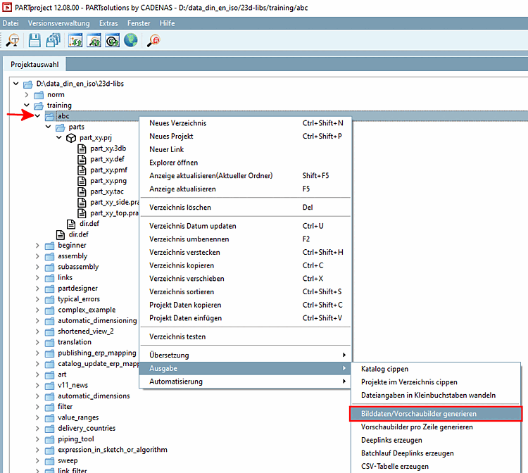
Hinweis Über den Kontextmenübefehl Bilddaten/Vorschaubilder generieren [Generate image data/preview images] lassen sich die Vorschaubilder automatisiert erstellen. Siehe Abschnitt 5.8.2.1.15.4, „ Bilddaten/Vorschaubilder generieren im Batchlauf “.




