Das globale Logging-System steht für alle Anwendungen, Libraries und Skripte zur Verfügung.
Der Dialog Logging Einstellungen ist Teil der Dialogseite Einstellungen, die Sie aus PARTsolutions und eCATALOGsolutions Modulen über Extras Menü -> Einstellungen aufrufen können. Hier können Sie das Loglevel festlegen.
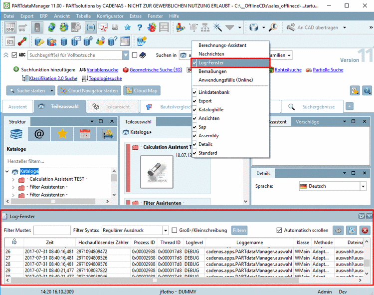
Die Ausgabe der Logging-Daten erfolgt im Log-Fenster des jeweiligen Moduls.
Über das Kontextmenü der Symbolleisten schalten Sie optional das Log-Fenster sichtbar (Standard = aus).
Die Ausgabe der Logging-Daten erfolgt in der Ausgabedatei unter
$Temp\psol_logs\cadenas_error.log.[150]
Globale Loggingeinstellung -> Standard Loglevel (Gilt for alle Kategorien ohne spezielles Loglevel)
Um gemeinsam für alle Logger-Kategorien das Loglevel zu ändern, wählen Sie im Listenfeld den gewünschten Listenpunkt:
Es werden Logs generiert, die größer oder gleich dem eingestellten Loglevel sind.
Unter Logger Kategorie sehen Sie die Hierarchie der einzelnen Kategorien ausgehend vom Root-Element "cadenas" hinunter bis zu einzelnen Anwendungen, Libraries und Skripten.
Spezialisiertes Loglevel und Effektives Loglevel
Sofern bei Spezialisiertes Loglevel "OFF" gewählt ist, wird unter Effektives Loglevel der unter Globale Loggingeinstellung -> Standard Loglevel (Gilt for alle Kategorien ohne spezielles Loglevel) eingestellte Wert angezeigt.
Sofern eine individuelle Einstellung für eine bestimmte Logger Kategorie vorgenommen wird, wird diese unter Effektives Loglevel angezeigt.
Zum Bestimmen eines individuellen Loglevels klicken Sie unter Spezialisiertes Loglevel auf den angezeigten Wert, öffnen die Auswahlliste und klicken auf den gewünschten Wert.
Speichert die vorgenommene Änderung und schließt den Dialog.
Wenn der
Auslieferungszustand verändert wird, dann entsteht unter $CADENAS_USER die Datei log4cxx.properties. Änderungen an
dieser Datei sollten nur in Absprache mit CADENAS Consultants vorgenommen
werden.[151]
[150] Ein übermäßiges Anwachsen der Logmeldungen wird durch einen automatischen Löschmechanismus verhindert.
[151] Das
Logging-System basiert auf Apache log4cxx. Detaillierte Informationen zu
Konfigurationsmöglichkeiten von log4cxx.properties finden Sie unter
http://logging.apache.org/log4cxx/index.html.







![[Wichtig]](https://webapi.partcommunity.com/service/help/latest/pages/de/3dfindit/doc/images/important.png)
![[Hinweis]](https://webapi.partcommunity.com/service/help/latest/pages/de/3dfindit/doc/images/note.png)
