Bei den Projekten "project3.prj", "project5.prj", "project6.prj" und "project7.prj" wurde das Projekt und die Normnummer (NN) umbenannt, zusätzlich das Verzeichnis geändert und die Normbezeichnung (NB) angepasst.
Aber selbst solch komplexen Änderungen werden vom Update Manager [Update manager] erkannt und zugeordnet.
Wenn Projekte oder Zeilen in der neuen Version fehlen, erkennen Sie dies an einer leeren Spalte unter Neuer Datensatz [New dataset].
Für
Projekte, die nicht gemappt werden konnten oder wenn ein falsches
Projekt zugeordnet wurde, benutzen Sie die Suchfunktion Projekt suchen [Search project]
und suchen nach einem ähnlich klingenden
Projektnamen bzw. ähnlichen Werten.
-> Es öffnet sich das Dialogfenster Projekt suchen oder auswählen [Search or select project].
Tragen Sie Variablen und Werte des alten Datensatzes ein. Falls Sie eine Bestellnummer kennen, die in irgendeiner Spalte steht, können Sie auch damit suchen.
Führen Sie auf dem gewünschten Suchergebnis einen Doppelklick aus.
-> Das neue Projekt wird unter Zeilenzuordnung [Line mapping] -> Zugeordnetes Projekt [Assigned project] angezeigt.
Die Werte werden unter Neuer Datensatz [New dataset] eingetragen. (Falls Sie den Doppelklick auf Projektebene ausgeführt haben, passen Sie evtl. noch die Tabellenzeile an.)
Bestätigen Sie die Zuordnung mit Klick auf den grünen Haken
.-> Es erscheint eine entsprechende Meldung.
Außerdem erscheint im Indexbaum ein grünes Häkchen auf der bearbeiteten Projektzeile.
Eine weitere Möglichkeit den passenden Datensatz zum alten Projekt zu finden, besteht darin, parallel zum alten Indexbaum den neuen Indexbaum zu öffnen und über die Verzeichnisstruktur zu suchen.
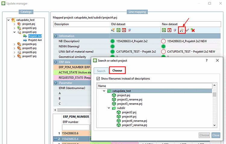
Klicken Sie auf das Icon Projekt suchen [Search project]
.-> Es öffnet sich das Dialogfenster Projekt suchen oder auswählen [Search or select project].
Führen Sie auf dem passenden Projekt einen Doppelklick aus.
-> Die Werte einer Standardzeile werden in der Spalte Neuer Datensatz [New dataset] bzw. Selektierter Datensatz [Selected dataset] eingetragen.
Bestätigen Sie die Zuordnung mit Klick auf den grünen Haken
. Verfahren Sie auf diese Weise auch mit der
anderen Projektzeile.
In klaren Fällen können Sie mittels Kontextmenübefehl Zielprojekt ändern [Change target project] direkt ein anderes Projekt zuweisen.
-> Das Dialogfenster Projekt auswählen [Choose project] wird geöffnet.
Wählen Sie im Indexbaum das gewünschte Projekt und bestätigen Sie mittels .
Bei Projekt3 war ein Mapping möglich, obwohl sich der Projektname geändert hat. Sie sehen den Namen des alten Projekt im Indexbaum und den Namen des neuen Projekts unter Zeilenzuordnung [Line mapping] -> Zugeordnetes Projekt [Assigned project].
Bei Projekt 5 war ebenfalls Mapping möglich, obwohl Projekt, Normnummer und Normbezeichnung umbenannt wurden.





![[Tipp]](https://webapi.partcommunity.com/service/help/latest/pages/de/3dfindit/doc/images/tip.png)
![[Hinweis]](https://webapi.partcommunity.com/service/help/latest/pages/de/3dfindit/doc/images/note.png)


