Ehe Projekte in den Verzeichnis-Baum des PARTdata Manager übernommen werden oder unter SVN-Verwaltung Status 5 (siehe hierzu PARTproject QA unter Abschnitt 6.5.4.2.4, „Stufe 4“) erhalten, können, bzw. müssen Sie die darin enthaltenen Neuerungen bzw. Änderungen mit einem automatischen Testlauf auf etwaige Fehler hin untersuchen lassen. Eine Vielzahl von Testkriterien steht dabei zur Auswahl.
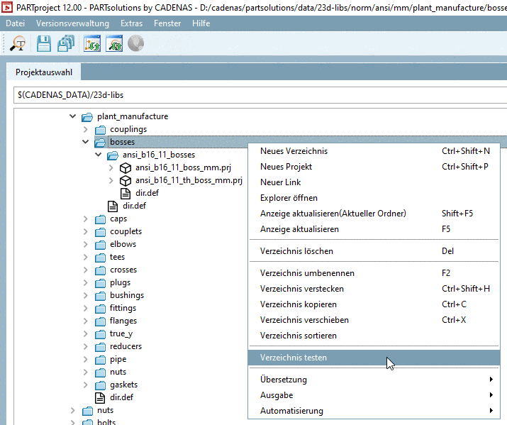
Der Aufruf erfolgt in PARTproject unter Projektauswahl, im Kontextmenü von Projekten (Projekt testen) oder Verzeichnissen (Verzeichnis testen).
-> Es öffnet sich das Dialogfenster QA Check Einstellungen mit den Registerseiten Allgemein, Tests, Ausgabe und Plugins.


