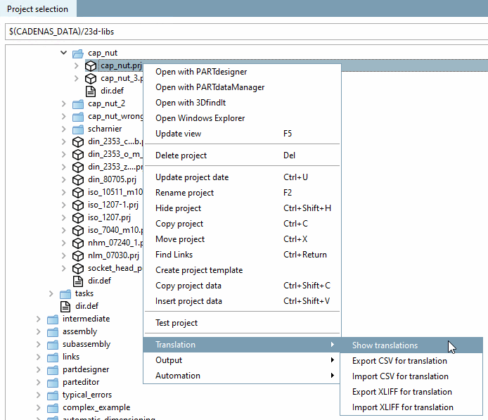
Mit Klick auf den Kontextmenübefehl Übersetzungen anzeigen werden alle Übersetzungen des selektierten Verzeichnisses bzw. Projektes im Dialogfenster Dateien vergleichen aufgelistet.
Im Dialog Dateien vergleichen erhalten Sie Hinweise, welche Begriffe unterschiedlich übersetzt wurden.
Mit Klick auf Schließen wird das Dialogfenster Übersetzung geöffnet.
![]() | Tipp |
|---|---|
Sortieren Sie die Begriffe der Quellsprache und ziehen Sie die Spaltenbreiten auf, dann finden Sie die unterschiedlichen Übersetzungen schnell. | |
Sobald der Vergleich beendet ist, wird die Dialogseite Übersetzung angezeigt.
Bedeutung der einzelnen Spalten
In der Spalte ganz links sind die originalen - d.h. bei der Projektanlage erstellten - Begriffe aufgelistet (Interner Bezeichner).
Unter default ist die Sprachversion hinterlegt, die herangezogen wird, falls keine Sprache ausgewählt ist (meist Englisch).
In den restlichen Spalten können die Begriffe in weitere Sprachen übersetzt werden.
Die Anzahl der angezeigten Sprachen ist abhängig vom Eintrag unter Registerseite Allgemein -> Katalogeinstellungen -> Katalog verfügbar in den Sprachen. Siehe Abschnitt 5.9.2.4, „Menüpunkt Katalogeinstellungen (Anzeige auf Katalogebene)“.
Ganz rechts wird die Quelle des jeweiligen Begriffs angezeigt wie z.B. Normbezeichnung, Stücklistenbezeichnung, Projektwert, etc.
Wenn Sie rechts oben das Listenfeld Quelle öffnen, können Sie die gewünschten Quellen explizit angeben.
Im Falle von Media Variablen finden sich Einträge in der Spalte Variable. In diesem Fall lautet der Eintrag in der Spalte Quelle "Medien(Html)" bzw. "Medien(Text)".
Ziehen Sie eine Spalte einfach per Drag&Drop an die gewünschte Position.
Klicken Sie auf den Anfasser zwischen den Spalten und ziehen Sie die Breite auf die gewünschte Position.
Manuelles Ausfüllen einer Tabellenzelle:
Klicken Sie einfach ins jeweilige Feld und tragen den gewünschten Begriff ein.
Kontextmenübefehle im Spaltenkopf:
Sortiere Spalte: Die Sortierung erfolgt entsprechend der selektierten Spalte.
Im gleichnamigen Dialogfenster wählen Sie die Quellsprache (Spalte, aus der kopiert wird), sowie die Zielsprache (Spalte, in die kopiert wird [Default ist die Sprache der selektierten Spalte]) aus.
Wenn Sie bereits bestehende Werte überschreiben wollen, aktivieren Sie zudem das Optionsfeld Bestehende Werte überschreiben.
Bei den Ausdrücken in ausgegrauter Schrift handelt es sich um bereits angelegte/vorhandene Übersetzungen, die innerhalb anderer Verzeichnisse verwendet werden und die PARTproject sich "gemerkt" hat. Sie sind lediglich Vorschläge und können entweder überschrieben oder per Kontextmenübefehl Vorschlag übernehmen (für ein einzelnes Feld) bzw. Vorschläge übernehmen (für eine ganze Spalte) fest eingetragen werden.
Im Dialogfenster Texte ersetzen können Sie die aktuell markierte Spalte nach einem bestimmten Begriff durchsuchen lassen und diesen durch einen anderen ersetzen.
Kontextmenübefehle in der einzelnen Zelle:
Originalwert übernehmen: Es wird der Wert aus der "Originalspalte" (1.Spalte links) kopiert.
Wenn ein Text schon einmal übersetzt wurde (also in einem andern Projekt), dann erscheint der Vorschlag ausgegraut in der Zelle.
Mit Vorschlag übernehmen wird der Text dann in das Projekt übernommen und in Schwarz dargestellt.
Rufen Sie den Kontextmenübefehl über der Übersetzungs-Zielsprache auf.
Im Falle von Media Variablen "Medien(Html)" kann HTML verwendet werden und das Dialogfenster enthält die Registerseiten Text Ansicht und HTML Ansicht.
Wählen Sie links unter Übersetzte Sprachen die gewünschte Registerseite aus.
Übersetzen Sie rechts im Eingabefeld Übersetzen nach: <Zielsprache>.
Übersetzung kopieren: Kopiert den aktuellen Wert in den Zwischenspeicher.
Übersetzung einfügen: Fügt den kopierten Wert in die gewünschte Zelle wieder ein.
Mit DeepL übersetzen: Verwenden Sie den integrierten Übersetzungsdienst.
Die Übersetzung mit DeepL ist kostenpflichtig. Sie benötigen einen Authentifizierungs-Schlüssel.
Selektieren Sie im Verzeichnisbaum die gewünschte Ebene (Katalog | Verzeichnis | Projekt).
Klicken Sie auf den Button . (Wenn der Button ausgegraut ist, ist der selektierte Bereich nur read-only.)
Nehmen Sie die gewünschten Einstellungen vor:
Zielsprachen: Wählen Sie eine oder mehrere Sprachen per Auswahlkästchen.
Übersetzungen einschränken: Bestimmen Sie welche Typen übersetzt werden sollen.
Klicken Sie abschließend auf .
-> Übersetzte Begriffe werden orange markiert.
-> $xyz.-Variablen werden nicht übersetzt.
-> Genau gleiche Begriffe werden von DeepL nur einmal übersetzt und dann auf die zugehörigen Zellen verteilt.
Prüfen Sie die einzelnen Übersetzungen. Sie können jederzeit manuell korrigieren.
Wenn Übersetzungen fehlen, wählen Sie evtl. eine andere Ausgangssprache oder die Option Ersetze leere Felder mit Internen Bezeichnern.
Bestätigen Sie abschließend mit . Erst dadurch werden die übersetzten Begriffe gespeichert.




![[Tipp]](https://webapi.partcommunity.com/service/help/latest/pages/de/installation_ecatalogsolutions/doc/images/tip.png)











