Autodesk Revit verwendet Templates, um damit die Platzierung eines Objektes innerhalb des Systems zu definieren.
eCATALOG 3Dfindit Modellierer können Teile entsprechend vorbereiten, damit beim Export nach Revit alle Vorteile dieser Templates mit ihren speziellen Features genutzt werden können.
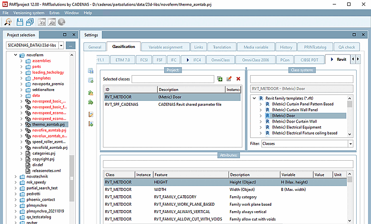
Starten Sie PARTproject und navigieren Sie über die Verzeichnisstruktur zu dem Bauteil, welches mit der Klassifikation ausgestattet werden soll.
Öffnen Sie die Registerseite Klassifikation und dort die Registerseite Revit.
Selektieren Sie auf der rechten Seite unter Klassensystem [Class system] das geeignetste Family-Template (Klasse) (nur eine Selektion ist erlaubt). Hier im Beispiel ist dies (Metric) Door. Weisen Sie die Klasse dem Bauteil per Doppelklick zu.
Klassifizieren Sie nun im Dialogbereich Merkmale [Attributes] die gewünschten Merkmale.
Hier im Beispiel wird den Merkmalen für Höhe und Breite die entsprechende Tabellenvariable zugewiesen.


