![]() | Hinweis |
|---|---|
Über den Befehl Bilddaten/Vorschaubilder generieren stehen zwei grundsätzliche Funktionen zur Verfügung:
| |
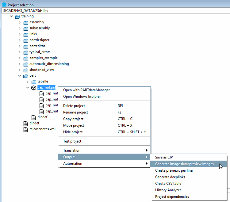
Die Funktion steht auf Projekt- und Verzeichnisebene sowohl in PARTdataManager, als auch in PARTproject zur Verfügung:
Um Vorschaubilder im Batchlauf zu erzeugen, gehen Sie folgendermaßen vor:
Im Folgenden werden die Einstellungsoptionen detailliert erläutert:
Voransichten (Vorschaubilder) werden an verschiedenen Stellen angezeigt.
Im Folgenden ist der gesamte Ablauf zum Erstellen der Vorschaubilder detailliert erläutert.
Die Funktion steht auf Projekt- und Verzeichnisebene sowohl in PARTdataManager[23], als auch in PARTproject zur Verfügung:
Wählen Sie im Listenfeld das gewünschte Format. Für das Erzeugen von Vorschaubildern stehen drei Formate zur Verfügung: PNG, Maxwell Render, POV-Ray.
Wenn unter Format die Auswahl PNG getroffen wird, öffnet sich nach Bestätigen der Einstellungen mittels die Dialogseite Export im PNG-Format.
Eine detaillierte Beschreibung der Einstellungen finden Sie unter Abschnitt 3.1.9.3.1, „BMP GIF JPEG PNG TIFF“ in PARTsolutions - Handbuch für Anwender.
Wenn unter Format die Auswahl Maxwell Render getroffen wird, öffnet sich nach Bestätigen der Einstellungen mittels die Dialogseite Export im Maxwell Render-Format.
Eine detaillierte Beschreibung der Einstellungen finden Sie unter Abschnitt 3.1.9.3.3, „Maxwell Render 3D“ in PARTsolutions - Handbuch für Anwender. Wenn unter Rendern die Auswahl Übergabe an Server getroffen wird, dann läuft die Generierung unter Einbeziehung des Moduls PARTrenderManager, welches ebenfalls in diesem Abschnitt beschrieben ist.
Erzeugen Sie Ihre Vorschaubilder in höchster Qualität mit POV-Ray Rendering.
Wenn unter Format die Auswahl POV-Ray getroffen wird, öffnet sich nach Bestätigen der Einstellungen mittels die Dialogseite Export im POV-Ray-Format.
Eine detaillierte Beschreibung der Einstellungen finden Sie unter Abschnitt 3.1.9.3.4, „POV-Ray 3D“ in PARTsolutions - Handbuch für Anwender.
Wählen Sie im Listenfeld, ob der Batchlauf auf Projekt- oder auf Verzeichnisebene greifen soll oder auf beiden Ebenen.
Ansicht: Wählen Sie im Listenfeld die gewünschte Perspektive für die Vorschaubilder.
Siehe auch Registerseite Ansicht / Export -> Rotation.
Automatische Gleichausrichtung:
Alle Teile werden mit ihrer längsten Seite auf die X Achse gelegt. Wenn es zwei gleich lange (längste) Seiten gibt, ist es zufällig welche genommen wird.
Preview des Hauptordners überschreiben
Die Option ist nur aktiv, wenn unter Modus entweder Projekte und Verzeichnisse oder Verzeichnisse gewählt ist.
Die extern erstellten Vorschaubilder (*.png) werden in PARTproject mittels auf Verzeichnis- bzw. Projektebene abgespeichert.
Detaillierte Hinweise finden Sie unter Abschnitt 5.9.13, „Registerseite Bild“.
Mit der Option Bilddaten exportieren werden Bilddaten per Batchlauf in einem bestimmten Dateiformat in ein angegebenes Zielverzeichnis exportiert. Es stehen die Dateiformate Animated GIF, BMP, GIF, JPEG,Maxwell Render, PNG, POV-Ray, QR Code, TIFF zur Verfügung.
In Abhängigkeit vom gestarteten CAD auch alle nativen Formate und neutralen Formate. (Hierfür wird eine Batch Lizenz benötigt.)
Da eventuelle Fehler in einer Logdatei protokolliert werden, kann bereits vorab die „Exporttauglichkeit“ von - in PARTsolutions angelegten - Teilen getestet werden.
Im Folgenden werden die Einstellungsoptionen detailliert erläutert:
Wählen Sie im Listenfeld das gewünschte Format (mittels Version kann das Format bei bestimmten Formaten spezifiziert werden).
Es stehen die Dateiformate Animated GIF, BMP, GIF, JPEG,Maxwell Render, PNG, POV-Ray, QR Code, TIFF zur Verfügung. In Abhängigkeit vom gestarteten CAD auch alle nativen und neutralen Formate. Vergleiche die im PARTdataManager Export-Menü auswählbaren Formate. Detaillierte Informationen zu den Exportformaten finden Sie unter Abschnitt 3.1.9, „Export in verschiedene Dateiformate (ohne PARTsolutions-Schnittstelle)“ in PARTsolutions - Handbuch für Anwender.
Beim Exportmodus "Dateien exportieren" bleibt diese Einstellung inaktiv.
Ansicht: Wählen Sie im Listenfeld die gewünschte Perspektive für die Vorschaubilder.
Siehe auch Rotation.
Bestimmen Sie für die Exportdateien mittels Durchsuchen ein Zielverzeichnis.
Optional können Sie die Unterverzeichnisse für das Erzeugen der Exportdateien einbeziehen.
Nur eine Zeile pro Projekt verarbeiten:
Begrenzen Sie die ausgelesenen Tabellen-Zeilen pro Projektdatei auf eine Ausprägung.
Projektdateien mit Wertebereichen können unter Angabe einer Schrittweite aufgespaltet werden. Wenn diese Option deaktiviert ist, wird nur der aktuell eingestellte Wert (also eine Ausprägung) ausgelesen.
Wählen Sie im Listenfeld die gewünschte Option für die Namensregel.
Über die angegebene Syntax wird der Dateiname der Exportdatei zusammengesetzt. Im Listenfeld sind bereits Beispiele vorgegeben:
Z.B. Normbezeichnung NB, gefolgt von Ansichtsname VIEWNAME (z.B. Frontansicht) und der Dateiendung SUFFIX. Sie können diese Zusammensetzung natürlich nach Ihren Vorstellungen ändern.
[23] Nur im Developer-Modus. Detaillierte Informationen zur Einstellung des Modus finden Sie unter Abschnitt 1.7.4.3.3.1, „Key "IsAdmin" - Benutzer Modus“ in PARTsolutions - Handbuch für Administration.

![[Hinweis]](https://webapi.partcommunity.com/service/help/latest/pages/de/partsolutions_admin/doc/images/note.png)








![[Warnung]](https://webapi.partcommunity.com/service/help/latest/pages/de/partsolutions_admin/doc/images/warning.png)






