![]() | Hinweis |
|---|---|
Statusbitmaps für Tabelle (Statusicons) sind rollenabhängig, so dass jede Rolle separat definiert werden muss. | |
Teile (Ausprägungen) können auf vielfache Weise in der Sachmerkmalstabelle ausgezeichnet werden und somit verschiedene Botschaften transportieren: "Vorzugsteil", "Export möglich", "An verschiedenen Standorten vorhanden", etc. Nicht nur die Standard Rot-Grün-Statusicons sind möglich, sondern beliebige Farben und Symbole können eingesetzt werden.
Die Statusicons
(z.B.
) können nur Hinweisfunktion haben oder mit einer
zusätzlichen Export-Einschränkung verbunden sein. Siehe
unten.
Statusicons in der PARTdataManager Tabellenansicht - Beispiel mit Standard-Statusicons in Grün/Rot. Hier hat das Statusicon gleichzeitig eine Signalwirkung für die Exportmöglichkeit. Teile, bei welchen das Statusicon Grün zeigt, können an das CAD-System exportiert werden. Teile, bei welchen das Statusicon Rot zeigt, können nicht an das CAD-System exportiert werden. Bei Mouseover über dem Statusicon erscheint (sofern hinterlegt) ein Tooltip.
Eine weitere sinnvolle Regel könnte z.B. auch sein:
Dunkelgrün = Bereits verwendet an allen Standorten Mittelgrün = Bereits verwendet an zwei Standorten Hellgrün = Bereits verwendet an einem Standort Gelb = An keinem Standort verwendet, aber mit ERP-Nummer Rot = Entspricht keiner Vorgabe (evtl. kombiniert mit Exportbeschränkung)
![]() | Hinweis |
|---|---|
Jede Regel, die sich aus Tabelleninformationen (Projektinformationen) ableiten lässt, ist möglich! | |
Statusicons in der PARTdataManager Tabellenansicht - Beispiel mit erweiterten Statusicons in verschiedenen Farben und zusätzlichem Hinweischarakter. Bei Mouseover über dem Statusicon erscheint (sofern hinterlegt) ein Tooltip.
Kopieren Sie bitte die verwendeten Bitmaps in das Verzeichnis $CADENAS_SETUP/bitmaps.
Die maximale Bitmap-Größe beträgt 16 x 16 px.
Es können beliebig viele Statusbitmaps (Farben und Symbole) hinterlegt werden.
Einstellungen per
Konfigurationsdatei $CADENAS_SETUP/plinkgroups.cfg:
Block [<Rollenname>], Schlüssel BMPCONDITION<NUMBER>, der erste Wert enthält die Bedingung, der zweite Wert enthält den Bitmappfad, der dritte Wert enthält den Tooltiptext (optional).
[LOC1] BMPCONDITION0="((LOC1.EQ.'x').AND.(LOC2.EQ.'x').AND.(LOC3.EQ.'x'))","$(CADENAS_SETUP)/bitmaps/state_green_circle_3.png","ALL LOC" BMPCONDITION1="((LOC1.EQ.'x').AND.(LOC3.EQ.'x').AND.(LOC2.NE.'x'))","$(CADENAS_SETUP)/bitmaps
/state_green_circle_2.png","2 LOC" BMPCONDITION2="((LOC1.EQ.'x').AND.(LOC2.EQ.'x').AND.(LOC3.NE.'x'))","$(CADENAS_SETUP)/bitmaps
/state_green_circle_2.png","2 LOC" BMPCONDITION3="((LOC2.EQ.'x').AND.(LOC3.EQ.'x').AND.(LOC1.NE.'x'))","$(CADENAS_SETUP)/bitmaps
/state_green_circle_2.png","2 LOC" BMPCONDITION4="((LOC1.EQ.'x').AND.(LOC2.NE.'x').AND.(LOC3.NE.'x'))","$(CADENAS_SETUP)/bitmaps
/state_green_circle_1.png","1 LOC" BMPCONDITION5="((LOC2.EQ.'x').AND.(LOC1.NE.'x').AND.(LOC3.NE.'x'))","$(CADENAS_SETUP)/bitmaps
/state_green_circle_1.png","1 LOC" BMPCONDITION6="((LOC3.EQ.'x').AND.(LOC1.NE.'x').AND.(LOC2.NE.'x'))","$(CADENAS_SETUP)/bitmaps
/state_green_circle_1.png","1 LOC" BMPCONDITION7="(ERP_PDM_NUMBER.NE.'')","$(CADENAS_SETUP)/bitmaps/state_green_circle_0.png",
"NO LOC" BMPCONDITION8="(ERP_PDM_NUMBER.EQ.'')","$(CADENAS_SETUP)/bitmaps/state_red_circle.png",
"NO STD"
Bedeutung: Wenn die Spalte "LOC1" UND die Spalte "LOC2" UND die Spalte "LOC3" jeweils ein 'x' enthalten, dann ist die Bedingung erfüllt. Es wird dann das in der Spalte Bitmap definierte Hinweisicon angezeigt.
Optional können Sie einen Tooltip angeben. Tragen Sie am besten einen Platzhalterbegriff ein. Dieser Begriff wird automatisch in der Übersetzungstabelle auf der Registerseite Übersetzungen eingetragen. Hinterlegen Sie dort Übersetzungen in beliebig vielen Sprachen. Wenn Sie im PARTdataManager den Mauszeiger über ein Statusicon bewegen, wird der Übersetzungstext angezeigt.
![]() | Tipp |
|---|---|
Wenn Sie das Beispiel selbst nachvollziehen möchten, sehen Sie sich hierzu die Einstellungen der PLDBDEMO Datenbankinstanz in der Rolle "LOC1" an. | |
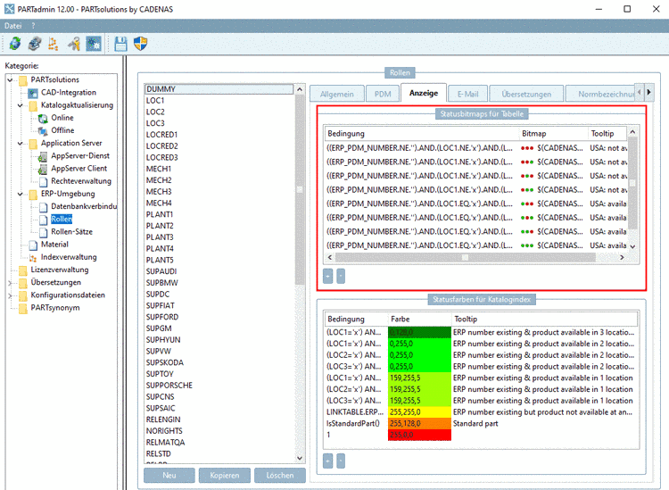
Einstellung in der Benutzeroberfläche unter PARTadmin -> Kategorie Rollen -> Registerseite Anzeige -> Dialogbereich Statusfarben für Tabelle:
Einstellung in der
Konfigurationsdatei $CADENAS_SETUP/plinkgroups.cfg:
[DUMMY] BMPCONDITION0="((ERP_PDM_NUMBER.NE.'').AND.(LOC1.NE.'x').AND.(LOC2.NE.'x').AND.(LOC3.NE.'x'))", "$(CADENAS_SETUP)/bitmaps/linkdbdemo/department/trafficlight_location/rrr.png", "USA: not available, Germany: not available, Japan: not available"
![]() | Tipp |
|---|---|
Wenn Sie das Beispiel selbst nachvollziehen möchten, sehen Sie sich hierzu die Einstellungen der PLDBDEMO Datenbankinstanz in der Rolle "DUMMY" an. | |
Einstellung in der Benutzeroberfläche unter PARTadmin -> Kategorie Rollen -> Registerseite Anzeige -> Dialogbereich Statusfarben für Tabelle
Beispiel 3 mit komplexer Bedingung:
Syntax mit CONTAINS, FALSE, TRUE und Verknüpfung mehrerer Bedingungen:
(CONTAINS(NB,'DIN').EQ..FALSE.).AND.(CONTAINS(NB,'schraube').EQ..TRUE.).AND.D.LE.8
Es sind über 'AND' folgende drei Bedingungen miteinander verknüpft:
Als Bitmap ist ein blaues Quadrat ausgewählt.
Kombinationsmöglichkeiten von Exportbedingung and Statusbitmaps für Tabelle
Sie können die Einstellungen unter Registerseite Allgemein -> Exportbedingung mit denen unter Registerseite Anzeige -> Statusbitmaps für Tabelle kombinieren:
Statusbitmaps für Tabelle kann auch verwendet werden, wenn Exportbedingung nicht verwendet wird.
Statusbitmaps für Tabelle und Exportbedingung sind zwei grundsätzlich unterschiedliche Funktionen, die aber interagieren können.
Im Folgenden sind die Kombinationsmöglichkeiten erläutert:
Exportbedingung im Register Allgemein verwendet UND keine Funktion Bitmaps:
=> die Rot-Grün-Statusanzeige ist wirksam.
D.h.: Ist die Bedingung, welche unter Exportbedingung eingetragen wurde, erfüllt, dann erscheint die grüne Statusanzeige. Wenn nicht, dann erscheint die rote Statusanzeige.
Siehe Abschnitt 4.7.3.1.7, „Exportbedingung - plinkgroups.cfg -> Block [Role_name] -> Key "EXPORTRESTRICTION"“.
Exportbedingung im Register Allgemein nicht verwendet UND keine Einträge unter Bitmaps:
Exportbedingung im Register Allgemein nicht verwendet UND Funktion Bitmaps verwendet:
=> Sie können beliebig viele Bitmaps (Farben) einsetzen. Es gibt keine Exportbeschränkung.
Exportbedingung im Register Allgemein verwendet UND Funktion Bitmaps verwendet:
=> Sie können beliebig viele Bitmaps (Farben) einsetzen. Es gibt eine Exportbeschränkung. Nur Teile, die der Exportbedingung genügen, dürfen exportiert werden. Es ist darauf zu achten, dass die Bedingungen unter Exportbedingung und die Bedingung unter Bitmaps entsprechend ineinandergreifen.
![]() | Hinweis | |||
|---|---|---|---|---|
Inwieweit eine Exportbeschränkung besteht, hängt ab von der Einstellung unter Registerseite Allgemein -> Exportbedingung. Eine detaillierte Beschreibung zur Definition der Regeln finden Sie unter Abschnitt 4.7.3.1.7, „Exportbedingung - plinkgroups.cfg -> Block [Role_name] -> Key "EXPORTRESTRICTION"“. | ||||

![[Hinweis]](https://webapi.partcommunity.com/service/help/latest/pages/de/partsolutions_admin/doc/images/note.png)



/state_green_circle_3.png","ALL LOC"
BMPCONDITION1="((LOC1.EQ.'x').AND.(LOC3.EQ.'x').AND.(LOC2.NE.'x'))","$(CADENAS_SETUP)/bitmaps
![[Tipp]](https://webapi.partcommunity.com/service/help/latest/pages/de/partsolutions_admin/doc/images/tip.png)






