Die Topologiesuche eignet sich besonders gut, wo einzelne Merkmale wie Größe, Abstände, Winkel, Muster, etc. evtl. charakteristischer sind als die Form. Sie ist ohne textuelle Information und ohne Referenzteil ausführbar. Sie eignet sich auch zum "Herantasten" an das gewünschte Teil. Ergebnisteile einer Suche können über die Teileinformation (neue) Suchbegriffe liefern oder als Referenzteil für eine folgende geometrische Suche dienen.
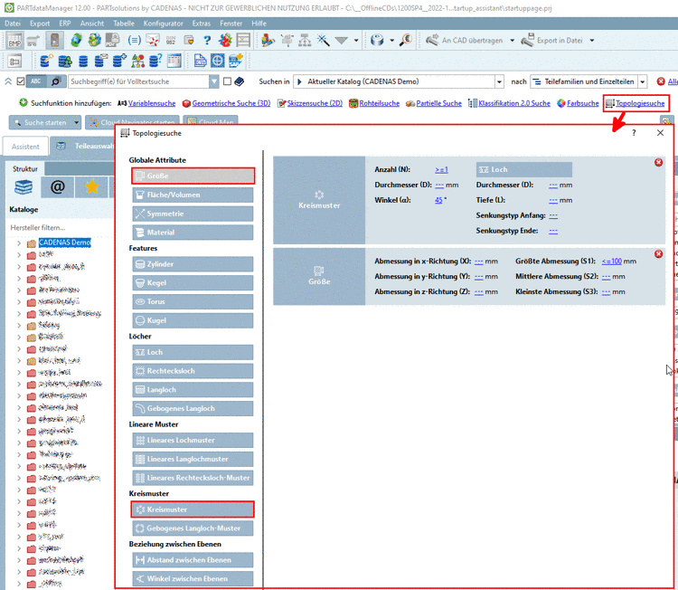
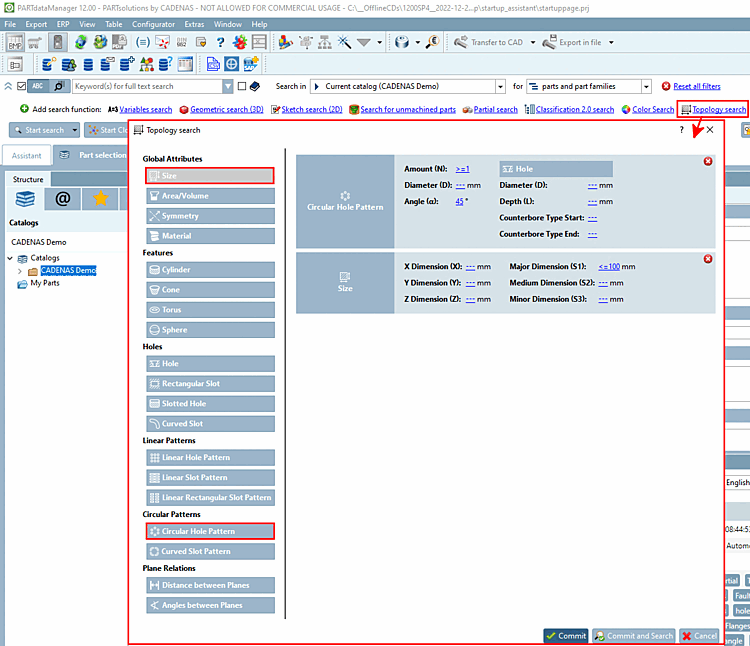
Klicken Sie im aufgeklappten Menü der erweiterten Suchmethoden auf Topologiesuche.
Klicken Sie auf den entsprechenden Button.
-> Ausgewählte Suchbedingungen werden auf der rechten Dialogseite mit den entsprechenden Parametern angezeigt.
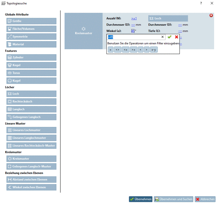
Klicken Sie danach auf den oder die gewünschten Parameter und bestätigen Sie mit Klick auf den grünen Haken.
Sie können beliebig viele Suchbedingungen hinzufügen, Sie können aber auch nur mit einer einzigen Bedingung suchen.
-> Die Auswahl wird im Dialogbereich der Suchmethoden angezeigt.
-> Die Ergebnisse werden auf einer eigenen Registerseite aufgelistet. Wenn Sie die Maus über ein Ergebnis führen, können Sie das Ergebnisteil in 3D begutachten.
Öffnen Sie das gewünschte Teil.
-> Unter Topologie-Informationen finden Sie auch die zum Muster gehörenden Zylinder.



![[Hinweis]](https://webapi.partcommunity.com/service/help/latest/pages/de/partsolutions_user/doc/images/note.png)








