Mit Hilfe der Option Farbe mit Bedingung anpassen [Adjust color with condition] setzen Sie eine Bedingung zur Steuerung der Farbe in Abhängigkeit von der Größe des Wertes.
Die Einstellung gilt für PARTdataManager/3Dfindit und PARTlinkManager gleichermaßen.
Einstellung in Konfigurationsdatei
$CADENAS_SETUP/plinkcommon.cfg:
Block [COLMAPPING_<variable name>], Schlüssel COLORCOND<NUMBER>. Der erste Wert enthält die Bedingung; verwenden Sie logische Operatoren wie <, <=, >,>=, = . Die folgenden Werte repräsentieren die Farbe im RGB-Code.
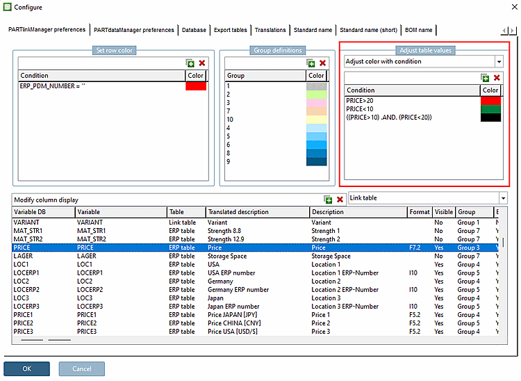
[COLMAPPING_PRICE] COLORCOND0="PRICE>=20","255","0","0" COLORCOND1="PRICE<20","0","128","64"
Einstellung in Benutzeroberfläche unter PARTlinkManager -> Extras Menü -> Konfigurieren [Configure] Dialogfenster -> Registerseite PARTlinkManager Einstellungen [PARTlinkManager preferences] -> Dialogbereich Tabellenwerte anpassen [Adjust table values] -> Farbe mit Bedingung anpassen [Adjust color with condition]
Beispiel für die "PRICE" Spalte:



![[Hinweis]](https://webapi.partcommunity.com/service/help/latest/pages/de/partsolutions_user/doc/images/note.png)