Auf der Registerseite Allgemein [General] in PARTproject befinden sich die beiden Einstellungsoptionen Render Material [Render material] und Render Rotation [Render rotation].
Sie sollten vorab auf Katalogebene die Rendermaterialien für den gesamten Katalog definieren. Das spart Ihnen bei der Zuordnung später viel wertvolle Zeit.
Durch Klicken auf die Schaltfläche am Zeilenende von Rendermaterialien verwalten [Maintain render materials] öffnet sich das gleichnamige Dialogfenster. In den Abschnitten Abschnitt 5.9.2.8.1.1, „Fenster Rendermaterialien “ und Abschnitt 5.9.2.8.1.2, „Fenster Material für 3D-Voransicht editieren “ finden Sie ausführliche Informationen zu diesem Vorgang.
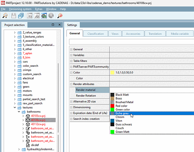
Sind alle Rendermaterialien angelegt, können Sie diese auf Projektebene über ein Listenfeld dem Projekt zuweisen. Sie sehen in der Liste jeweils die ID bez. den Namen sowie ein kleines Vorschaubild des Materials. Dabei sollten Sie sich folgendes Kapitel sorgfältig vorab durchlesen: Abschnitt 5.9.2.8.3, „Wichtige Einstellungen “.
In dem Kapitel Abschnitt 5.9.2.8.4, „Ausführliches Beispiel der Funktion Render Material “ finden Sie ein ausführliches Beispiel des gesamten Vorgangs, an dem Sie sich orientieren können.

![[Wichtig]](https://webapi.partcommunity.com/service/help/latest/pages/de/partwarehouse/doc/images/important.png)
![Rendermaterialien verwalten [Maintain render materials] auf Katalogebene](https://webapi.partcommunity.com/service/help/latest/pages/de/partwarehouse/doc/resources/img/img_4544732ae94c4349a97897f37929465f.png)
