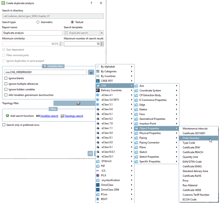
Do you want to search for parts or parts and part families?
In the search results, for
each of these settings, you can choose the Symbols
or the Details
mode and switch between these two modes
anytime.
In the following the differences are explained:
Searching for parts is especially useful for Geometric search (3D), Sketch search (2D) and Topology search.
This mode is also important when own part catalogs are searched, because often heterogeneous parts with completely different shapes are collected in a classification project.
In the case of Full-text search this option makes sense, when specific table variables are used or the search is combined with a Variables search and thus the search delivers specific characteristics.
Example 1: Full-text search with term plus variable values
Hexagon bolt D=10 L=50
Hexagon bolt 10 50
You can find detailed information on syntax or the various insert options under Section 3.1.6.4.3, “ Full-text search ”.
Example 2: Full-text search combined with Variables search
Search results in
Symbols
mode
All results are marked with the parts symbol
.When double-clicking on a part you reach the Part view.
Via context menu command parts/characteristics can be ...
Details on this are found under Section 3.1.19.6, “Context menus ”.
All results are listed and marked with the parts symbol
.You can recognize the characteristic in the Summary column. The single parameters of the search term are highlighted in yellow.
When you move the mouse over a line, the respective buttons are displayed, so that you can reach the Part view or the Part comparison or export the respective part into your CAD system.
Among others the following context menu commands can be performed at each part/characteristic:
Details can be found under Section 3.1.19.6, “Context menus ”.
Show parts and part families
: Result in
Symbols
mode
Select this mode, when you do not want to find a specific characteristic in the first step, but just want to find adequate part families.
The found parts are displayed with preview image and name.
The selection of a concrete characteristic then happens in the Part view or in the Part comparison.
Via double-click on a part or via context menu command Open you can reach the
Part view.Via context menu commands under Part comparison, the respective dialog box opens, meaning you can transfer parts into the part comparison. Or directly draw parts on the tab Part comparison in order to transfer them into the part comparison.
Show parts and part families
: Result in the
Details
mode
In this mode you can access both the part family and the contained characteristics. First the result list is displayed compactly only with part families. However, when you click on the
button at a result part, the found
characteristics are displayed below. These are marked with the
respective icon
.You can recognize the exact characteristic in the Summary column. In the result list the single parameters of the search term are highlighted with yellow.
When you move the mouse over a line the buttons for actions are displayed. Clicking on the respective button you can reach the Part view or the Part comparison or can export the respective characteristic into your CAD system.
In each line various context menu commands are available. Compare figure above.[38]



![[Note]](https://webapi.partcommunity.com/service/help/latest/pages/en/3dfindit/doc/images/note.png)






