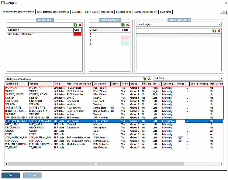
In the block you can see a listing of all existing variables. This corresponds with the list in the user interface under PARTlinkManager -> Extras menu -> Configure dialog box -> PARTlinkManager preferences tab -> Modify column display.
Creation of columns for the PARTdataManager table
![]() | Note |
|---|---|
Adding and deleting of lines (columns) at this place concerns the internal PARTsolutions configuration. Here, there is no access to the database. So it can happen that columns are added here, but do not exist in the database itself. In such cases an error message appears during login. Troubles can easily be prevented when using the dialog under PARTlinkManager -> Database-> Modify/create database columns (with set option Create ERP column [within PARTsolutions]). Then the new column is created both in the database and in PARTsolutions. For details see Section 4.3.2, “ Adding database column with PARTlinkManager ”.
For details on the creation of database tables via scripting please see Section 4.2.4.1, “Installation scripts ”. | |
Column position in PARTlinkManager
Click on the respective line and move it up or down.
Field name in the database. When performing a SQL-query using select * from ERPTABLE for example these column names are shown.
Used in the PARTdataManager as bold written main column name.
The PARTsolutions modules internally work with this name.
Table corresponds either to the LINKTABLE or the ERPTABLE. Newly applied columns are usually entered into the ERPTABLE.
Translated description in the respectively active language, defined under PARTlinkManager -> Extras menu -> Configure ERP environment -> Translations tab
If there is no translation entered for the active language under PARTlinkManager -> Extras -> Configure ERP environment -> Translations tab, the text under Description is used.
A10: Text string with a length of 10 characters; (valid for data type CHAR and VARCHAR. Input is not mandatory.)
F5.3: Number with 5 pre-decimal places and 3 post-decimal places (valid for data type DECIMAL.)
I10: Integer with max. 10 places (valid for data type INT and SMALLINT).
Visible corresponds to the visibility of the columns used in the main window of the PARTlinkManager. These can be set to yes or no in the selection window.
The individual columns in the PARTlinkManager and PARTdataManager are highlighted in color.
The group name under Modify column display -> column Group corresponds with the group name under Group definitions.
(Please do not mix up this "Group" with that of user "Group" (in the sense of "Role"!)
For details see Section 4.9.7, “ Background color for ERP/PDM columns / plinkcommon.cfg -> Block [GROUP_COLORS] -> Key GROUP<number> ”.
In the main window of the PARTlinkManager you will see the button . Via this button you reach the window Edit row, where you can work on the fields of the database.
Option: left or right catches column contents that do not completely fit into the field (for example, in the PARTlinkManager column PSOL Project the end of the path is displayed).
...corresponds to the search function in the PARTdataManager:
You can use icons in the column header of characteristic attribute tables in PARTdataManager. In this way you can mark columns with third party information (SAP for example).
When clicking on the search button an explorer window opens. Select the desired icon. Default storage path is $CADENAS_SETUP/bitmaps.
Unit: Optionally select the appropriate unit (length unit, weight unit, etc.).
Language: Enter the LinkDB language to ensure that the full-text search will optimally work.




![[Note]](https://webapi.partcommunity.com/service/help/latest/pages/en/partsolutions_admin/doc/images/note.png)









