You can transfer parts to the CAD system with the respective material information.
![]() | Note |
|---|---|
This feature should only be used for installations without an ERP connection. For more information, see Section 2.2.9.1, “Material mapping without ERP integration ”. For information on material information with ERP connection, see Section 2.2.9.2, “Material mapping with ERP integration ”. | |
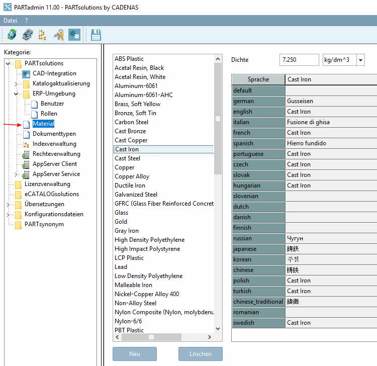
In the Material category you can ...
The materials are saved in the configuration file $CADENAS_SETUP/material.cfg.[21]
The feature is activated under PARTdataManager -> Extras -> Settings [Settings...]... -> Table -> Show material selection.
Material selection in PARTdataManager:
![]() | Note |
|---|---|
When activated, a material column called "CNSMAT" appears in PARTdataManager, a material column called "CNSMAT " appears in the table. | |
Before exporting, open the Enter value dialog by clicking in the corresponding field.
The materials created are listed in the Enter value dialog (see Fig. „Create materials in PARTadmin -> Category "Material"“). Select the desired material and confirm with OK.
-> The material is displayed in the table and transferred to the CAD with the next export.
[21] Administrative information on this can be found under Section 1.7.5.11, “ material.cfg (without ERP integration) ”.

![[Note]](https://webapi.partcommunity.com/service/help/latest/pages/en/partsolutions_user/doc/images/note.png)


