Sie können in Ihren eigenen Katalog Linkprojekte aus einem PARTsolutions-Katalog (z.B. Normenkatalog) hinzufügen. So stehen diese zur Verfügung ohne direkter Bestandteil Ihres Kataloges zu sein.
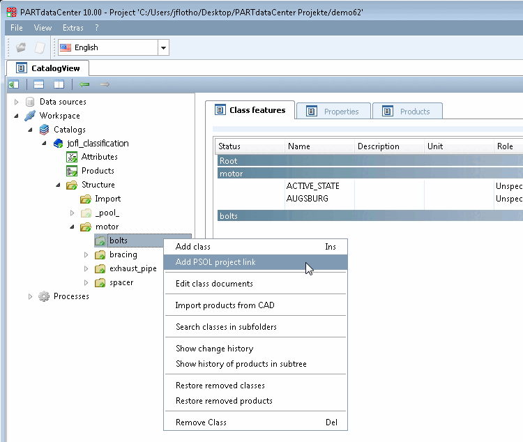
Klicken Sie auf den Kontextmenübefehl PSOL Projektverknüpfung hinzufügen.
-> Es öffnet sich das Dialogfenster Projektauswahl [Select Project], welches die komplette PARTsolutions Katalogstruktur anzeigt.
Selektieren Sie beispielsweise ein bestimmtes Projekt im Normenkatalog und bestätigen Sie mit .
-> Das verlinkte PARTsolutions Projekt wird mit Projekt-Icon
angezeigt. Vor einem Commit wird im Icon ein
blaues Plus-Zeichen angezeigt, nach dem Commit ein grüner Haken.


![[Hinweis]](https://webapi.partcommunity.com/service/help/latest/pages/de/3dfindit/doc/images/note.png)


